2018-02-26 , Volume 4 Issue 1

Cover illustration

  •  

    Cyberspace security comprises the security issues that affect electromagnetic devices, electronic information systems, operating data, and system applications in cyberspace. Information communication systems that require cyberspace security include the Internet, telecommunication networks, broadcast networks, the Internet of Things, industrial networks, online social networks, communication systems, and controlling systems. These systems and the data running on them must be prevented from damage; in addition, abuse of these systems must be prevented in order to ensure political, economic, cultural, social, and national security. In response to the risk of cyberattack, comprehensive approaches that include legislation, management, technology, and restraint should be adopted to ensure confidentiality, availability, identification, and controllability in cyberspace.


  • Select all
    Editorial
  • Editorial
    The New Frontiers of Cybersecurity
    [Author(id=1166064143972360598, tenantId=1045748351789510663, journalId=1155139928190095384, articleId=1159835778899567181, orderNo=0, firstName=null, middleName=null, lastName=null, nameCn=null, orcid=null, stid=null, country=null, authorPic=null, dead=0, email=null, emailSecond=null, emailThird=null, correspondingAuthor=0, authorType=1, ext={EN=AuthorExt(id=1166064144169492891, tenantId=1045748351789510663, journalId=1155139928190095384, articleId=1159835778899567181, authorId=1166064143972360598, language=EN, stringName=Binxing Fang, firstName=Binxing, middleName=null, lastName=Fang, prefix=null, suffix=null, authorComment=null, nameInitials=null, affiliation=null, department=null, xref=a, b, c, address=aChina Electronics Corporation, Beijing 100846, China
    bGuangzhou University, Guangzhou 510006, China
    cBeijing University of Posts and Telecommunications, Beijing 100876, China, bio=null, bioImg=null, bioContent=null, aboutCorrespAuthor=null), CN=AuthorExt(id=1166064144278544796, tenantId=1045748351789510663, journalId=1155139928190095384, articleId=1159835778899567181, authorId=1166064143972360598, language=CN, stringName=方滨兴, firstName=null, middleName=null, lastName=null, prefix=null, suffix=null, authorComment=null, nameInitials=null, affiliation=null, department=null, xref=a, b, c, address=aChina Electronics Corporation, Beijing 100846, China
    bGuangzhou University, Guangzhou 510006, China
    cBeijing University of Posts and Telecommunications, Beijing 100876, China, bio=null, bioImg=null, bioContent=null, aboutCorrespAuthor=null)}, companyList=null), Author(id=1166064144379208094, tenantId=1045748351789510663, journalId=1155139928190095384, articleId=1159835778899567181, orderNo=1, firstName=null, middleName=null, lastName=null, nameCn=null, orcid=null, stid=null, country=null, authorPic=null, dead=0, email=null, emailSecond=null, emailThird=null, correspondingAuthor=0, authorType=1, ext={EN=AuthorExt(id=1166064144513425824, tenantId=1045748351789510663, journalId=1155139928190095384, articleId=1159835778899567181, authorId=1166064144379208094, language=EN, stringName=Kui Ren, firstName=Kui, middleName=null, lastName=Ren, prefix=null, suffix=null, authorComment=null, nameInitials=null, affiliation=null, department=null, xref=d, address=dUniversity at Buffalo, State University of New York, Buffalo, NY 14228, USA, bio=null, bioImg=null, bioContent=null, aboutCorrespAuthor=null), CN=AuthorExt(id=1166064144622477729, tenantId=1045748351789510663, journalId=1155139928190095384, articleId=1159835778899567181, authorId=1166064144379208094, language=CN, stringName=任奎, firstName=null, middleName=null, lastName=null, prefix=null, suffix=null, authorComment=null, nameInitials=null, affiliation=null, department=null, xref=d, address=dUniversity at Buffalo, State University of New York, Buffalo, NY 14228, USA, bio=null, bioImg=null, bioContent=null, aboutCorrespAuthor=null)}, companyList=null), Author(id=1166064144723141028, tenantId=1045748351789510663, journalId=1155139928190095384, articleId=1159835778899567181, orderNo=2, firstName=null, middleName=null, lastName=null, nameCn=null, orcid=null, stid=null, country=null, authorPic=null, dead=0, email=null, emailSecond=null, emailThird=null, correspondingAuthor=0, authorType=1, ext={EN=AuthorExt(id=1166064144857358758, tenantId=1045748351789510663, journalId=1155139928190095384, articleId=1159835778899567181, authorId=1166064144723141028, language=EN, stringName=Yan Jia, firstName=Yan, middleName=null, lastName=Jia, prefix=null, suffix=null, authorComment=null, nameInitials=null, affiliation=null, department=null, xref=e, address=eNational University of Defense Technology, Changsha 410073, China, bio=null, bioImg=null, bioContent=null, aboutCorrespAuthor=null), CN=AuthorExt(id=1166064144962216359, tenantId=1045748351789510663, journalId=1155139928190095384, articleId=1159835778899567181, authorId=1166064144723141028, language=CN, stringName=贾焰, firstName=null, middleName=null, lastName=null, prefix=null, suffix=null, authorComment=null, nameInitials=null, affiliation=null, department=null, xref=e, address=eNational University of Defense Technology, Changsha 410073, China, bio=null, bioImg=null, bioContent=null, aboutCorrespAuthor=null)}, companyList=null)]
    Binxing Fang , Kui Ren , Yan Jia

    Nowadays, there has been a growing trend in the field of high-energy physics (HEP), in both its experimental and phenomenological studies, to incorporate machine learning (ML) and its specialized branch, deep learning (DL). This review paper provides a thorough illustration of these applications using different ML and DL approaches. The first part of the paper examines the basics of various particle physics types and establishes guidelines for assessing particle physics alongside the available learning models. Next, a detailed classification is provided for representing Jets that are reconstructed in high-energy collisions, mainly in proton-proton collisions at well-defined beam energies. This section covers various datasets, preprocessing techniques, and feature extraction and selection methods. The presented techniques can be applied to future hadron−hadron colliders (HHC), such as the high-luminosity LHC (HL-LHC) and the future circular collider−hadron−hadron (FCC-hh). The authors then explore several AI techniques analyses designed specifically for both image and point-cloud (PC) data in HEP. Additionally, a closer look is taken at the classification associated with Jet tagging in hadron collisions. In this review, various state-of-the-art (SOTA) techniques in ML and DL are examined, with a focus on their implications for HEP demands. More precisely, this discussion addresses various applications in extensive detail, such as Jet tagging, Jet tracking, and particle classification. The review concludes with an analysis of the current state of HEP using DL methodologies. It highlights the challenges and potential areas for future research, which are illustrated for each application.

  • News & Highlights
  • News & Highlights
    A Statistical Analysis of China’s Traffic Tunnel Development Data
    [Author(id=1166064040335302773, tenantId=1045748351789510663, journalId=1155139928190095384, articleId=1159835468139389611, orderNo=0, firstName=null, middleName=null, lastName=null, nameCn=null, orcid=null, stid=null, country=null, authorPic=null, dead=0, email=null, emailSecond=null, emailThird=null, correspondingAuthor=0, authorType=1, ext={EN=AuthorExt(id=1166064040490492024, tenantId=1045748351789510663, journalId=1155139928190095384, articleId=1159835468139389611, authorId=1166064040335302773, language=EN, stringName=Yong Zhao, firstName=Yong, middleName=null, lastName=Zhao, prefix=null, suffix=null, authorComment=null, nameInitials=null, affiliation=null, department=null, xref=a, b, address=aEngineering Design and Appraisal Center of China Railway Corporation, Beijing 100844, China
    bChina Railway Economic and Planning Research Institute, Beijing 100038, China, bio=null, bioImg=null, bioContent=null, aboutCorrespAuthor=null), CN=AuthorExt(id=1166064040582766713, tenantId=1045748351789510663, journalId=1155139928190095384, articleId=1159835468139389611, authorId=1166064040335302773, language=CN, stringName=赵勇, firstName=null, middleName=null, lastName=null, prefix=null, suffix=null, authorComment=null, nameInitials=null, affiliation=null, department=null, xref=a, b, address=aEngineering Design and Appraisal Center of China Railway Corporation, Beijing 100844, China
    bChina Railway Economic and Planning Research Institute, Beijing 100038, China, bio=null, bioImg=null, bioContent=null, aboutCorrespAuthor=null)}, companyList=null), Author(id=1166064040679235707, tenantId=1045748351789510663, journalId=1155139928190095384, articleId=1159835468139389611, orderNo=1, firstName=null, middleName=null, lastName=null, nameCn=null, orcid=null, stid=null, country=null, authorPic=null, dead=0, email=null, emailSecond=null, emailThird=null, correspondingAuthor=0, authorType=1, ext={EN=AuthorExt(id=1166064040805064829, tenantId=1045748351789510663, journalId=1155139928190095384, articleId=1159835468139389611, authorId=1166064040679235707, language=EN, stringName=Pengfei Li, firstName=Pengfei, middleName=null, lastName=Li, prefix=null, suffix=null, authorComment=null, nameInitials=null, affiliation=null, department=null, xref=c, address=cThe Key Laboratory of Urban Security and Disaster Engineering, Ministry of Education, Beijing University of Technology, Beijing 100124, China, bio=null, bioImg=null, bioContent=null, aboutCorrespAuthor=null), CN=AuthorExt(id=1166064040897339518, tenantId=1045748351789510663, journalId=1155139928190095384, articleId=1159835468139389611, authorId=1166064040679235707, language=CN, stringName=李鹏飞, firstName=null, middleName=null, lastName=null, prefix=null, suffix=null, authorComment=null, nameInitials=null, affiliation=null, department=null, xref=c, address=cThe Key Laboratory of Urban Security and Disaster Engineering, Ministry of Education, Beijing University of Technology, Beijing 100124, China, bio=null, bioImg=null, bioContent=null, aboutCorrespAuthor=null)}, companyList=null)]
    Yong Zhao , Pengfei Li

    Nowadays, there has been a growing trend in the field of high-energy physics (HEP), in both its experimental and phenomenological studies, to incorporate machine learning (ML) and its specialized branch, deep learning (DL). This review paper provides a thorough illustration of these applications using different ML and DL approaches. The first part of the paper examines the basics of various particle physics types and establishes guidelines for assessing particle physics alongside the available learning models. Next, a detailed classification is provided for representing Jets that are reconstructed in high-energy collisions, mainly in proton-proton collisions at well-defined beam energies. This section covers various datasets, preprocessing techniques, and feature extraction and selection methods. The presented techniques can be applied to future hadron−hadron colliders (HHC), such as the high-luminosity LHC (HL-LHC) and the future circular collider−hadron−hadron (FCC-hh). The authors then explore several AI techniques analyses designed specifically for both image and point-cloud (PC) data in HEP. Additionally, a closer look is taken at the classification associated with Jet tagging in hadron collisions. In this review, various state-of-the-art (SOTA) techniques in ML and DL are examined, with a focus on their implications for HEP demands. More precisely, this discussion addresses various applications in extensive detail, such as Jet tagging, Jet tracking, and particle classification. The review concludes with an analysis of the current state of HEP using DL methodologies. It highlights the challenges and potential areas for future research, which are illustrated for each application.

  • Views & Comments
  • Views & Comments
    Glaciology and Global Climate Change
    [Author(id=1166064057217376419, tenantId=1045748351789510663, journalId=1155139928190095384, articleId=1159835481745711795, orderNo=0, firstName=null, middleName=null, lastName=null, nameCn=null, orcid=null, stid=null, country=null, authorPic=null, dead=0, email=null, emailSecond=null, emailThird=null, correspondingAuthor=0, authorType=1, ext={EN=AuthorExt(id=1166064057397731494, tenantId=1045748351789510663, journalId=1155139928190095384, articleId=1159835481745711795, authorId=1166064057217376419, language=EN, stringName=John C. Moore, firstName=John, middleName=null, lastName=C. Moore, prefix=null, suffix=null, authorComment=null, nameInitials=null, affiliation=null, department=null, xref=a, b, address=aCollege of Global Change and Earth System Science, Beijing Normal University, Beijing 100875, China
    bArctic Center, University of Lapland, Rovaniemi 96100, Finland, bio=null, bioImg=null, bioContent=null, aboutCorrespAuthor=null), CN=AuthorExt(id=1166064057506783399, tenantId=1045748351789510663, journalId=1155139928190095384, articleId=1159835481745711795, authorId=1166064057217376419, language=CN, stringName=John C. Moore, firstName=null, middleName=null, lastName=null, prefix=null, suffix=null, authorComment=null, nameInitials=null, affiliation=null, department=null, xref=a, b, address=aCollege of Global Change and Earth System Science, Beijing Normal University, Beijing 100875, China
    bArctic Center, University of Lapland, Rovaniemi 96100, Finland, bio=null, bioImg=null, bioContent=null, aboutCorrespAuthor=null)}, companyList=null)]
    John C. Moore

    Nowadays, there has been a growing trend in the field of high-energy physics (HEP), in both its experimental and phenomenological studies, to incorporate machine learning (ML) and its specialized branch, deep learning (DL). This review paper provides a thorough illustration of these applications using different ML and DL approaches. The first part of the paper examines the basics of various particle physics types and establishes guidelines for assessing particle physics alongside the available learning models. Next, a detailed classification is provided for representing Jets that are reconstructed in high-energy collisions, mainly in proton-proton collisions at well-defined beam energies. This section covers various datasets, preprocessing techniques, and feature extraction and selection methods. The presented techniques can be applied to future hadron−hadron colliders (HHC), such as the high-luminosity LHC (HL-LHC) and the future circular collider−hadron−hadron (FCC-hh). The authors then explore several AI techniques analyses designed specifically for both image and point-cloud (PC) data in HEP. Additionally, a closer look is taken at the classification associated with Jet tagging in hadron collisions. In this review, various state-of-the-art (SOTA) techniques in ML and DL are examined, with a focus on their implications for HEP demands. More precisely, this discussion addresses various applications in extensive detail, such as Jet tagging, Jet tracking, and particle classification. The review concludes with an analysis of the current state of HEP using DL methodologies. It highlights the challenges and potential areas for future research, which are illustrated for each application.

  • Topic Insights
  • Topic Insights
    Cybersecurity Research—Essential to a Successful Digital Future
    [Author(id=1166064030319304790, tenantId=1045748351789510663, journalId=1155139928190095384, articleId=1159835772629082699, orderNo=0, firstName=null, middleName=null, lastName=null, nameCn=null, orcid=null, stid=null, country=null, authorPic=null, dead=0, email=null, emailSecond=null, emailThird=null, correspondingAuthor=0, authorType=1, ext={EN=AuthorExt(id=1166064030449328216, tenantId=1045748351789510663, journalId=1155139928190095384, articleId=1159835772629082699, authorId=1166064030319304790, language=EN, stringName=Jackie Craig, firstName=Jackie, middleName=null, lastName=Craig, prefix=null, suffix=null, authorComment=null, nameInitials=null, affiliation=null, department=null, xref=null, address=Fellow of the Australian Academy of Technological Sciences and Engineering, Australia, bio=null, bioImg=null, bioContent=null, aboutCorrespAuthor=null), CN=AuthorExt(id=1166064030554185817, tenantId=1045748351789510663, journalId=1155139928190095384, articleId=1159835772629082699, authorId=1166064030319304790, language=CN, stringName=Jackie Craig, firstName=null, middleName=null, lastName=null, prefix=null, suffix=null, authorComment=null, nameInitials=null, affiliation=null, department=null, xref=null, address=Fellow of the Australian Academy of Technological Sciences and Engineering, Australia, bio=null, bioImg=null, bioContent=null, aboutCorrespAuthor=null)}, companyList=null)] Jackie Craig

    Nowadays, there has been a growing trend in the field of high-energy physics (HEP), in both its experimental and phenomenological studies, to incorporate machine learning (ML) and its specialized branch, deep learning (DL). This review paper provides a thorough illustration of these applications using different ML and DL approaches. The first part of the paper examines the basics of various particle physics types and establishes guidelines for assessing particle physics alongside the available learning models. Next, a detailed classification is provided for representing Jets that are reconstructed in high-energy collisions, mainly in proton-proton collisions at well-defined beam energies. This section covers various datasets, preprocessing techniques, and feature extraction and selection methods. The presented techniques can be applied to future hadron−hadron colliders (HHC), such as the high-luminosity LHC (HL-LHC) and the future circular collider−hadron−hadron (FCC-hh). The authors then explore several AI techniques analyses designed specifically for both image and point-cloud (PC) data in HEP. Additionally, a closer look is taken at the classification associated with Jet tagging in hadron collisions. In this review, various state-of-the-art (SOTA) techniques in ML and DL are examined, with a focus on their implications for HEP demands. More precisely, this discussion addresses various applications in extensive detail, such as Jet tagging, Jet tracking, and particle classification. The review concludes with an analysis of the current state of HEP using DL methodologies. It highlights the challenges and potential areas for future research, which are illustrated for each application.

  • Research
  • Research
    Toward New-Generation Intelligent Manufacturing
    [Author(id=1166063377991787166, tenantId=1045748351789510663, journalId=1155139928190095384, articleId=1159834923651621680, orderNo=0, firstName=null, middleName=null, lastName=null, nameCn=null, orcid=null, stid=null, country=null, authorPic=null, dead=0, email=null, emailSecond=null, emailThird=null, correspondingAuthor=0, authorType=1, ext={EN=AuthorExt(id=1166063378146976416, tenantId=1045748351789510663, journalId=1155139928190095384, articleId=1159834923651621680, authorId=1166063377991787166, language=EN, stringName=Zhou Ji, firstName=Zhou, middleName=null, lastName=Ji, prefix=null, suffix=null, authorComment=null, nameInitials=null, affiliation=null, department=null, xref=a, address=aChinese Academy of Engineering, Beijing 100088, China, bio=null, bioImg=null, bioContent=null, aboutCorrespAuthor=null), CN=AuthorExt(id=1166063378247639713, tenantId=1045748351789510663, journalId=1155139928190095384, articleId=1159834923651621680, authorId=1166063377991787166, language=CN, stringName=周济, firstName=null, middleName=null, lastName=null, prefix=null, suffix=null, authorComment=null, nameInitials=null, affiliation=null, department=null, xref=a, address=aChinese Academy of Engineering, Beijing 100088, China, bio=null, bioImg=null, bioContent=null, aboutCorrespAuthor=null)}, companyList=null), Author(id=1166063378348303011, tenantId=1045748351789510663, journalId=1155139928190095384, articleId=1159834923651621680, orderNo=1, firstName=null, middleName=null, lastName=null, nameCn=null, orcid=null, stid=null, country=null, authorPic=null, dead=0, email=null, emailSecond=null, emailThird=null, correspondingAuthor=0, authorType=1, ext={EN=AuthorExt(id=1166063378486715045, tenantId=1045748351789510663, journalId=1155139928190095384, articleId=1159834923651621680, authorId=1166063378348303011, language=EN, stringName=Li Peigen, firstName=Li, middleName=null, lastName=Peigen, prefix=null, suffix=null, authorComment=null, nameInitials=null, affiliation=null, department=null, xref=b, address=bHuazhong University of Science and Technology, Wuhan 430074, China, bio=null, bioImg=null, bioContent=null, aboutCorrespAuthor=null), CN=AuthorExt(id=1166063378595766950, tenantId=1045748351789510663, journalId=1155139928190095384, articleId=1159834923651621680, authorId=1166063378348303011, language=CN, stringName=李培根, firstName=null, middleName=null, lastName=null, prefix=null, suffix=null, authorComment=null, nameInitials=null, affiliation=null, department=null, xref=b, address=bHuazhong University of Science and Technology, Wuhan 430074, China, bio=null, bioImg=null, bioContent=null, aboutCorrespAuthor=null)}, companyList=null), Author(id=1166063378692235944, tenantId=1045748351789510663, journalId=1155139928190095384, articleId=1159834923651621680, orderNo=2, firstName=null, middleName=null, lastName=null, nameCn=null, orcid=null, stid=null, country=null, authorPic=null, dead=0, email=yhzhou@hust.edu.cn, emailSecond=null, emailThird=null, correspondingAuthor=1, authorType=1, ext={EN=AuthorExt(id=1166063378830647978, tenantId=1045748351789510663, journalId=1155139928190095384, articleId=1159834923651621680, authorId=1166063378692235944, language=EN, stringName=Zhou Yanhong, firstName=Zhou, middleName=null, lastName=Yanhong, prefix=null, suffix=null, authorComment=null, nameInitials=null, affiliation=null, department=null, xref=b, *, address=bHuazhong University of Science and Technology, Wuhan 430074, China, bio=null, bioImg=null, bioContent=null, aboutCorrespAuthor=null), CN=AuthorExt(id=1166063378931311275, tenantId=1045748351789510663, journalId=1155139928190095384, articleId=1159834923651621680, authorId=1166063378692235944, language=CN, stringName=周艳红, firstName=null, middleName=null, lastName=null, prefix=null, suffix=null, authorComment=null, nameInitials=null, affiliation=null, department=null, xref=b, *, address=bHuazhong University of Science and Technology, Wuhan 430074, China, bio=null, bioImg=null, bioContent=null, aboutCorrespAuthor=null)}, companyList=null), Author(id=1166063379031974573, tenantId=1045748351789510663, journalId=1155139928190095384, articleId=1159834923651621680, orderNo=3, firstName=null, middleName=null, lastName=null, nameCn=null, orcid=null, stid=null, country=null, authorPic=null, dead=0, email=wangbaicun@mail.tsinghua.edu.cn, emailSecond=null, emailThird=null, correspondingAuthor=1, authorType=1, ext={EN=AuthorExt(id=1166063379166192303, tenantId=1045748351789510663, journalId=1155139928190095384, articleId=1159834923651621680, authorId=1166063379031974573, language=EN, stringName=Wang Baicun, firstName=Wang, middleName=null, lastName=Baicun, prefix=null, suffix=null, authorComment=null, nameInitials=null, affiliation=null, department=null, xref=c, *, address=cTsinghua University, Beijing 100084, China, bio=null, bioImg=null, bioContent=null, aboutCorrespAuthor=null), CN=AuthorExt(id=1166063379262661296, tenantId=1045748351789510663, journalId=1155139928190095384, articleId=1159834923651621680, authorId=1166063379031974573, language=CN, stringName=王柏村, firstName=null, middleName=null, lastName=null, prefix=null, suffix=null, authorComment=null, nameInitials=null, affiliation=null, department=null, xref=c, *, address=cTsinghua University, Beijing 100084, China, bio=null, bioImg=null, bioContent=null, aboutCorrespAuthor=null)}, companyList=null), Author(id=1166063379367518898, tenantId=1045748351789510663, journalId=1155139928190095384, articleId=1159834923651621680, orderNo=4, firstName=null, middleName=null, lastName=null, nameCn=null, orcid=null, stid=null, country=null, authorPic=null, dead=0, email=null, emailSecond=null, emailThird=null, correspondingAuthor=0, authorType=1, ext={EN=AuthorExt(id=1166063379497542324, tenantId=1045748351789510663, journalId=1155139928190095384, articleId=1159834923651621680, authorId=1166063379367518898, language=EN, stringName=Zang Jiyuan, firstName=Zang, middleName=null, lastName=Jiyuan, prefix=null, suffix=null, authorComment=null, nameInitials=null, affiliation=null, department=null, xref=c, address=cTsinghua University, Beijing 100084, China, bio=null, bioImg=null, bioContent=null, aboutCorrespAuthor=null), CN=AuthorExt(id=1166063379598205621, tenantId=1045748351789510663, journalId=1155139928190095384, articleId=1159834923651621680, authorId=1166063379367518898, language=CN, stringName=臧冀原, firstName=null, middleName=null, lastName=null, prefix=null, suffix=null, authorComment=null, nameInitials=null, affiliation=null, department=null, xref=c, address=cTsinghua University, Beijing 100084, China, bio=null, bioImg=null, bioContent=null, aboutCorrespAuthor=null)}, companyList=null), Author(id=1166063379698868919, tenantId=1045748351789510663, journalId=1155139928190095384, articleId=1159834923651621680, orderNo=5, firstName=null, middleName=null, lastName=null, nameCn=null, orcid=null, stid=null, country=null, authorPic=null, dead=0, email=null, emailSecond=null, emailThird=null, correspondingAuthor=0, authorType=1, ext={EN=AuthorExt(id=1166063379833086649, tenantId=1045748351789510663, journalId=1155139928190095384, articleId=1159834923651621680, authorId=1166063379698868919, language=EN, stringName=Meng Liu, firstName=Meng, middleName=null, lastName=Liu, prefix=null, suffix=null, authorComment=null, nameInitials=null, affiliation=null, department=null, xref=c, address=cTsinghua University, Beijing 100084, China, bio=null, bioImg=null, bioContent=null, aboutCorrespAuthor=null), CN=AuthorExt(id=1166063379933749946, tenantId=1045748351789510663, journalId=1155139928190095384, articleId=1159834923651621680, authorId=1166063379698868919, language=CN, stringName=孟柳, firstName=null, middleName=null, lastName=null, prefix=null, suffix=null, authorComment=null, nameInitials=null, affiliation=null, department=null, xref=c, address=cTsinghua University, Beijing 100084, China, bio=null, bioImg=null, bioContent=null, aboutCorrespAuthor=null)}, companyList=null)] Zhou Ji , Li Peigen , Zhou Yanhong , Wang Baicun , Zang Jiyuan , Meng Liu

    Nowadays, there has been a growing trend in the field of high-energy physics (HEP), in both its experimental and phenomenological studies, to incorporate machine learning (ML) and its specialized branch, deep learning (DL). This review paper provides a thorough illustration of these applications using different ML and DL approaches. The first part of the paper examines the basics of various particle physics types and establishes guidelines for assessing particle physics alongside the available learning models. Next, a detailed classification is provided for representing Jets that are reconstructed in high-energy collisions, mainly in proton-proton collisions at well-defined beam energies. This section covers various datasets, preprocessing techniques, and feature extraction and selection methods. The presented techniques can be applied to future hadron−hadron colliders (HHC), such as the high-luminosity LHC (HL-LHC) and the future circular collider−hadron−hadron (FCC-hh). The authors then explore several AI techniques analyses designed specifically for both image and point-cloud (PC) data in HEP. Additionally, a closer look is taken at the classification associated with Jet tagging in hadron collisions. In this review, various state-of-the-art (SOTA) techniques in ML and DL are examined, with a focus on their implications for HEP demands. More precisely, this discussion addresses various applications in extensive detail, such as Jet tagging, Jet tracking, and particle classification. The review concludes with an analysis of the current state of HEP using DL methodologies. It highlights the challenges and potential areas for future research, which are illustrated for each application.

  • Research
    Toward Privacy-Preserving Personalized Recommendation Services
    [Author(id=1166064153111749053, tenantId=1045748351789510663, journalId=1155139928190095384, articleId=1159835786671612502, orderNo=0, firstName=null, middleName=null, lastName=null, nameCn=null, orcid=null, stid=null, country=null, authorPic=null, dead=0, email=congwang@cityu.edu.hk, emailSecond=null, emailThird=null, correspondingAuthor=1, authorType=1, ext={EN=AuthorExt(id=1166064153275326912, tenantId=1045748351789510663, journalId=1155139928190095384, articleId=1159835786671612502, authorId=1166064153111749053, language=EN, stringName=Cong Wang, firstName=Cong, middleName=null, lastName=Wang, prefix=null, suffix=null, authorComment=null, nameInitials=null, affiliation=null, department=null, xref=a, b, *, address=aDepartment of Computer Science, City University of Hong Kong, Hong Kong, China
    bCity University of Hong Kong, Shenzhen Research Institute, Shenzhen, Guangdong 518057, China, bio=null, bioImg=null, bioContent=null, aboutCorrespAuthor=null), CN=AuthorExt(id=1166064153380184513, tenantId=1045748351789510663, journalId=1155139928190095384, articleId=1159835786671612502, authorId=1166064153111749053, language=CN, stringName=王聪, firstName=null, middleName=null, lastName=null, prefix=null, suffix=null, authorComment=null, nameInitials=null, affiliation=null, department=null, xref=a, b, *, address=aDepartment of Computer Science, City University of Hong Kong, Hong Kong, China
    bCity University of Hong Kong, Shenzhen Research Institute, Shenzhen, Guangdong 518057, China, bio=null, bioImg=null, bioContent=null, aboutCorrespAuthor=null)}, companyList=null), Author(id=1166064153476653507, tenantId=1045748351789510663, journalId=1155139928190095384, articleId=1159835786671612502, orderNo=1, firstName=null, middleName=null, lastName=null, nameCn=null, orcid=null, stid=null, country=null, authorPic=null, dead=0, email=null, emailSecond=null, emailThird=null, correspondingAuthor=0, authorType=1, ext={EN=AuthorExt(id=1166064153644425670, tenantId=1045748351789510663, journalId=1155139928190095384, articleId=1159835786671612502, authorId=1166064153476653507, language=EN, stringName=Yifeng Zheng, firstName=Yifeng, middleName=null, lastName=Zheng, prefix=null, suffix=null, authorComment=null, nameInitials=null, affiliation=null, department=null, xref=a, b, address=aDepartment of Computer Science, City University of Hong Kong, Hong Kong, China
    bCity University of Hong Kong, Shenzhen Research Institute, Shenzhen, Guangdong 518057, China, bio=null, bioImg=null, bioContent=null, aboutCorrespAuthor=null), CN=AuthorExt(id=1166064153745088967, tenantId=1045748351789510663, journalId=1155139928190095384, articleId=1159835786671612502, authorId=1166064153476653507, language=CN, stringName=郑宜峰, firstName=null, middleName=null, lastName=null, prefix=null, suffix=null, authorComment=null, nameInitials=null, affiliation=null, department=null, xref=a, b, address=aDepartment of Computer Science, City University of Hong Kong, Hong Kong, China
    bCity University of Hong Kong, Shenzhen Research Institute, Shenzhen, Guangdong 518057, China, bio=null, bioImg=null, bioContent=null, aboutCorrespAuthor=null)}, companyList=null), Author(id=1166064153854140873, tenantId=1045748351789510663, journalId=1155139928190095384, articleId=1159835786671612502, orderNo=2, firstName=null, middleName=null, lastName=null, nameCn=null, orcid=null, stid=null, country=null, authorPic=null, dead=0, email=null, emailSecond=null, emailThird=null, correspondingAuthor=0, authorType=1, ext={EN=AuthorExt(id=1166064154017718732, tenantId=1045748351789510663, journalId=1155139928190095384, articleId=1159835786671612502, authorId=1166064153854140873, language=EN, stringName=Jinghua Jiang, firstName=Jinghua, middleName=null, lastName=Jiang, prefix=null, suffix=null, authorComment=null, nameInitials=null, affiliation=null, department=null, xref=a, c, address=aDepartment of Computer Science, City University of Hong Kong, Hong Kong, China
    cDepartment of Computer Science and Technology, Xi’an Jiaotong University, Xi’an 710049, China, bio=null, bioImg=null, bioContent=null, aboutCorrespAuthor=null), CN=AuthorExt(id=1166064154114187725, tenantId=1045748351789510663, journalId=1155139928190095384, articleId=1159835786671612502, authorId=1166064153854140873, language=CN, stringName=蒋精华, firstName=null, middleName=null, lastName=null, prefix=null, suffix=null, authorComment=null, nameInitials=null, affiliation=null, department=null, xref=a, c, address=aDepartment of Computer Science, City University of Hong Kong, Hong Kong, China
    cDepartment of Computer Science and Technology, Xi’an Jiaotong University, Xi’an 710049, China, bio=null, bioImg=null, bioContent=null, aboutCorrespAuthor=null)}, companyList=null), Author(id=1166064154219045327, tenantId=1045748351789510663, journalId=1155139928190095384, articleId=1159835786671612502, orderNo=3, firstName=null, middleName=null, lastName=null, nameCn=null, orcid=null, stid=null, country=null, authorPic=null, dead=0, email=null, emailSecond=null, emailThird=null, correspondingAuthor=0, authorType=1, ext={EN=AuthorExt(id=1166064154353263057, tenantId=1045748351789510663, journalId=1155139928190095384, articleId=1159835786671612502, authorId=1166064154219045327, language=EN, stringName=Kui Ren, firstName=Kui, middleName=null, lastName=Ren, prefix=null, suffix=null, authorComment=null, nameInitials=null, affiliation=null, department=null, xref=d, address=dInstitute of Cyber Security Research, Zhejiang University, Hangzhou, Zhejiang 310058, China, bio=null, bioImg=null, bioContent=null, aboutCorrespAuthor=null), CN=AuthorExt(id=1166064154458120658, tenantId=1045748351789510663, journalId=1155139928190095384, articleId=1159835786671612502, authorId=1166064154219045327, language=CN, stringName=任奎, firstName=null, middleName=null, lastName=null, prefix=null, suffix=null, authorComment=null, nameInitials=null, affiliation=null, department=null, xref=d, address=dInstitute of Cyber Security Research, Zhejiang University, Hangzhou, Zhejiang 310058, China, bio=null, bioImg=null, bioContent=null, aboutCorrespAuthor=null)}, companyList=null)]
    Cong Wang , Yifeng Zheng , Jinghua Jiang , Kui Ren

    Nowadays, there has been a growing trend in the field of high-energy physics (HEP), in both its experimental and phenomenological studies, to incorporate machine learning (ML) and its specialized branch, deep learning (DL). This review paper provides a thorough illustration of these applications using different ML and DL approaches. The first part of the paper examines the basics of various particle physics types and establishes guidelines for assessing particle physics alongside the available learning models. Next, a detailed classification is provided for representing Jets that are reconstructed in high-energy collisions, mainly in proton-proton collisions at well-defined beam energies. This section covers various datasets, preprocessing techniques, and feature extraction and selection methods. The presented techniques can be applied to future hadron−hadron colliders (HHC), such as the high-luminosity LHC (HL-LHC) and the future circular collider−hadron−hadron (FCC-hh). The authors then explore several AI techniques analyses designed specifically for both image and point-cloud (PC) data in HEP. Additionally, a closer look is taken at the classification associated with Jet tagging in hadron collisions. In this review, various state-of-the-art (SOTA) techniques in ML and DL are examined, with a focus on their implications for HEP demands. More precisely, this discussion addresses various applications in extensive detail, such as Jet tagging, Jet tracking, and particle classification. The review concludes with an analysis of the current state of HEP using DL methodologies. It highlights the challenges and potential areas for future research, which are illustrated for each application.

  • Research
    Recent Advances in Passive Digital Image Security Forensics: A Brief Review
    [Author(id=1166064240743343054, tenantId=1045748351789510663, journalId=1155139928190095384, articleId=1159835863712588587, orderNo=0, firstName=null, middleName=null, lastName=null, nameCn=null, orcid=null, stid=null, country=null, authorPic=null, dead=0, email=null, emailSecond=null, emailThird=null, correspondingAuthor=0, authorType=1, ext={EN=AuthorExt(id=1166064240873366480, tenantId=1045748351789510663, journalId=1155139928190095384, articleId=1159835863712588587, authorId=1166064240743343054, language=EN, stringName=Xiang Lin, firstName=Xiang, middleName=null, lastName=Lin, prefix=null, suffix=null, authorComment=null, nameInitials=null, affiliation=null, department=null, xref=a, address=aSchool of Cyber Security, Shanghai Jiao Tong University, Shanghai 200240, China, bio=null, bioImg=null, bioContent=null, aboutCorrespAuthor=null), CN=AuthorExt(id=1166064240974029777, tenantId=1045748351789510663, journalId=1155139928190095384, articleId=1159835863712588587, authorId=1166064240743343054, language=CN, stringName=林祥, firstName=null, middleName=null, lastName=null, prefix=null, suffix=null, authorComment=null, nameInitials=null, affiliation=null, department=null, xref=a, address=aSchool of Cyber Security, Shanghai Jiao Tong University, Shanghai 200240, China, bio=null, bioImg=null, bioContent=null, aboutCorrespAuthor=null)}, companyList=null), Author(id=1166064241074693075, tenantId=1045748351789510663, journalId=1155139928190095384, articleId=1159835863712588587, orderNo=1, firstName=null, middleName=null, lastName=null, nameCn=null, orcid=null, stid=null, country=null, authorPic=null, dead=0, email=null, emailSecond=null, emailThird=null, correspondingAuthor=0, authorType=1, ext={EN=AuthorExt(id=1166064241208910805, tenantId=1045748351789510663, journalId=1155139928190095384, articleId=1159835863712588587, authorId=1166064241074693075, language=EN, stringName=Jian-Hua Li, firstName=Jian-Hua, middleName=null, lastName=Li, prefix=null, suffix=null, authorComment=null, nameInitials=null, affiliation=null, department=null, xref=a, address=aSchool of Cyber Security, Shanghai Jiao Tong University, Shanghai 200240, China, bio=null, bioImg=null, bioContent=null, aboutCorrespAuthor=null), CN=AuthorExt(id=1166064241313768406, tenantId=1045748351789510663, journalId=1155139928190095384, articleId=1159835863712588587, authorId=1166064241074693075, language=CN, stringName=李建华, firstName=null, middleName=null, lastName=null, prefix=null, suffix=null, authorComment=null, nameInitials=null, affiliation=null, department=null, xref=a, address=aSchool of Cyber Security, Shanghai Jiao Tong University, Shanghai 200240, China, bio=null, bioImg=null, bioContent=null, aboutCorrespAuthor=null)}, companyList=null), Author(id=1166064241410237400, tenantId=1045748351789510663, journalId=1155139928190095384, articleId=1159835863712588587, orderNo=2, firstName=null, middleName=null, lastName=null, nameCn=null, orcid=null, stid=null, country=null, authorPic=null, dead=0, email=wsl@sjtu.edu.cn, emailSecond=null, emailThird=null, correspondingAuthor=1, authorType=1, ext={EN=AuthorExt(id=1166064241544455130, tenantId=1045748351789510663, journalId=1155139928190095384, articleId=1159835863712588587, authorId=1166064241410237400, language=EN, stringName=Shi-Lin Wang, firstName=Shi-Lin, middleName=null, lastName=Wang, prefix=null, suffix=null, authorComment=null, nameInitials=null, affiliation=null, department=null, xref=a, *, address=aSchool of Cyber Security, Shanghai Jiao Tong University, Shanghai 200240, China, bio=null, bioImg=null, bioContent=null, aboutCorrespAuthor=null), CN=AuthorExt(id=1166064241645118427, tenantId=1045748351789510663, journalId=1155139928190095384, articleId=1159835863712588587, authorId=1166064241410237400, language=CN, stringName=王士林, firstName=null, middleName=null, lastName=null, prefix=null, suffix=null, authorComment=null, nameInitials=null, affiliation=null, department=null, xref=a, *, address=aSchool of Cyber Security, Shanghai Jiao Tong University, Shanghai 200240, China, bio=null, bioImg=null, bioContent=null, aboutCorrespAuthor=null)}, companyList=null), Author(id=1166064241745781725, tenantId=1045748351789510663, journalId=1155139928190095384, articleId=1159835863712588587, orderNo=3, firstName=null, middleName=null, lastName=null, nameCn=null, orcid=null, stid=null, country=null, authorPic=null, dead=0, email=null, emailSecond=null, emailThird=null, correspondingAuthor=0, authorType=1, ext={EN=AuthorExt(id=1166064241879999455, tenantId=1045748351789510663, journalId=1155139928190095384, articleId=1159835863712588587, authorId=1166064241745781725, language=EN, stringName=Alan-Wee-Chung Liew, firstName=Alan-Wee-Chung, middleName=null, lastName=Liew, prefix=null, suffix=null, authorComment=null, nameInitials=null, affiliation=null, department=null, xref=b, address=bSchool of Information and Communication Technology, Gold Coast Campus, Griffith University, Southport, QLD 4222, Australia, bio=null, bioImg=null, bioContent=null, aboutCorrespAuthor=null), CN=AuthorExt(id=1166064241980662752, tenantId=1045748351789510663, journalId=1155139928190095384, articleId=1159835863712588587, authorId=1166064241745781725, language=CN, stringName=刘伟聪, firstName=null, middleName=null, lastName=null, prefix=null, suffix=null, authorComment=null, nameInitials=null, affiliation=null, department=null, xref=b, address=bSchool of Information and Communication Technology, Gold Coast Campus, Griffith University, Southport, QLD 4222, Australia, bio=null, bioImg=null, bioContent=null, aboutCorrespAuthor=null)}, companyList=null), Author(id=1166064242081326050, tenantId=1045748351789510663, journalId=1155139928190095384, articleId=1159835863712588587, orderNo=4, firstName=null, middleName=null, lastName=null, nameCn=null, orcid=null, stid=null, country=null, authorPic=null, dead=0, email=null, emailSecond=null, emailThird=null, correspondingAuthor=0, authorType=1, ext={EN=AuthorExt(id=1166064242211349476, tenantId=1045748351789510663, journalId=1155139928190095384, articleId=1159835863712588587, authorId=1166064242081326050, language=EN, stringName=Feng Cheng, firstName=Feng, middleName=null, lastName=Cheng, prefix=null, suffix=null, authorComment=null, nameInitials=null, affiliation=null, department=null, xref=a, address=aSchool of Cyber Security, Shanghai Jiao Tong University, Shanghai 200240, China, bio=null, bioImg=null, bioContent=null, aboutCorrespAuthor=null), CN=AuthorExt(id=1166064242312012773, tenantId=1045748351789510663, journalId=1155139928190095384, articleId=1159835863712588587, authorId=1166064242081326050, language=CN, stringName=程峰, firstName=null, middleName=null, lastName=null, prefix=null, suffix=null, authorComment=null, nameInitials=null, affiliation=null, department=null, xref=a, address=aSchool of Cyber Security, Shanghai Jiao Tong University, Shanghai 200240, China, bio=null, bioImg=null, bioContent=null, aboutCorrespAuthor=null)}, companyList=null), Author(id=1166064242412676071, tenantId=1045748351789510663, journalId=1155139928190095384, articleId=1159835863712588587, orderNo=5, firstName=null, middleName=null, lastName=null, nameCn=null, orcid=null, stid=null, country=null, authorPic=null, dead=0, email=null, emailSecond=null, emailThird=null, correspondingAuthor=0, authorType=1, ext={EN=AuthorExt(id=1166064242546893801, tenantId=1045748351789510663, journalId=1155139928190095384, articleId=1159835863712588587, authorId=1166064242412676071, language=EN, stringName=Xiao-Sa Huang, firstName=Xiao-Sa, middleName=null, lastName=Huang, prefix=null, suffix=null, authorComment=null, nameInitials=null, affiliation=null, department=null, xref=a, address=aSchool of Cyber Security, Shanghai Jiao Tong University, Shanghai 200240, China, bio=null, bioImg=null, bioContent=null, aboutCorrespAuthor=null), CN=AuthorExt(id=1166064242647557098, tenantId=1045748351789510663, journalId=1155139928190095384, articleId=1159835863712588587, authorId=1166064242412676071, language=CN, stringName=黄潇洒, firstName=null, middleName=null, lastName=null, prefix=null, suffix=null, authorComment=null, nameInitials=null, affiliation=null, department=null, xref=a, address=aSchool of Cyber Security, Shanghai Jiao Tong University, Shanghai 200240, China, bio=null, bioImg=null, bioContent=null, aboutCorrespAuthor=null)}, companyList=null)] Xiang Lin , Jian-Hua Li , Shi-Lin Wang , Alan-Wee-Chung Liew , Feng Cheng , Xiao-Sa Huang

    Nowadays, there has been a growing trend in the field of high-energy physics (HEP), in both its experimental and phenomenological studies, to incorporate machine learning (ML) and its specialized branch, deep learning (DL). This review paper provides a thorough illustration of these applications using different ML and DL approaches. The first part of the paper examines the basics of various particle physics types and establishes guidelines for assessing particle physics alongside the available learning models. Next, a detailed classification is provided for representing Jets that are reconstructed in high-energy collisions, mainly in proton-proton collisions at well-defined beam energies. This section covers various datasets, preprocessing techniques, and feature extraction and selection methods. The presented techniques can be applied to future hadron−hadron colliders (HHC), such as the high-luminosity LHC (HL-LHC) and the future circular collider−hadron−hadron (FCC-hh). The authors then explore several AI techniques analyses designed specifically for both image and point-cloud (PC) data in HEP. Additionally, a closer look is taken at the classification associated with Jet tagging in hadron collisions. In this review, various state-of-the-art (SOTA) techniques in ML and DL are examined, with a focus on their implications for HEP demands. More precisely, this discussion addresses various applications in extensive detail, such as Jet tagging, Jet tracking, and particle classification. The review concludes with an analysis of the current state of HEP using DL methodologies. It highlights the challenges and potential areas for future research, which are illustrated for each application.

  • Research
    Social Influence Analysis: Models, Methods, and Evaluation
    [Author(id=1166063321121219065, tenantId=1045748351789510663, journalId=1155139928190095384, articleId=1159835473466155693, orderNo=0, firstName=null, middleName=null, lastName=null, nameCn=null, orcid=null, stid=null, country=null, authorPic=null, dead=0, email=likan@bit.edu.cn, emailSecond=null, emailThird=null, correspondingAuthor=1, authorType=1, ext={EN=AuthorExt(id=1166063321251242491, tenantId=1045748351789510663, journalId=1155139928190095384, articleId=1159835473466155693, authorId=1166063321121219065, language=EN, stringName=Kan Li, firstName=Kan, middleName=null, lastName=Li, prefix=null, suffix=null, authorComment=null, nameInitials=null, affiliation=null, department=null, xref=*, address=School of Computer Science and Technology, Beijing Institute of Technology, Beijing 100081, China, bio=null, bioImg=null, bioContent=null, aboutCorrespAuthor=null), CN=AuthorExt(id=1166063321356100092, tenantId=1045748351789510663, journalId=1155139928190095384, articleId=1159835473466155693, authorId=1166063321121219065, language=CN, stringName=李侃, firstName=null, middleName=null, lastName=null, prefix=null, suffix=null, authorComment=null, nameInitials=null, affiliation=null, department=null, xref=*, address=School of Computer Science and Technology, Beijing Institute of Technology, Beijing 100081, China, bio=null, bioImg=null, bioContent=null, aboutCorrespAuthor=null)}, companyList=null), Author(id=1166063321456763390, tenantId=1045748351789510663, journalId=1155139928190095384, articleId=1159835473466155693, orderNo=1, firstName=null, middleName=null, lastName=null, nameCn=null, orcid=null, stid=null, country=null, authorPic=null, dead=0, email=null, emailSecond=null, emailThird=null, correspondingAuthor=0, authorType=1, ext={EN=AuthorExt(id=1166063321590981120, tenantId=1045748351789510663, journalId=1155139928190095384, articleId=1159835473466155693, authorId=1166063321456763390, language=EN, stringName=Lin Zhang, firstName=Lin, middleName=null, lastName=Zhang, prefix=null, suffix=null, authorComment=null, nameInitials=null, affiliation=null, department=null, xref=null, address=School of Computer Science and Technology, Beijing Institute of Technology, Beijing 100081, China, bio=null, bioImg=null, bioContent=null, aboutCorrespAuthor=null), CN=AuthorExt(id=1166063321695838721, tenantId=1045748351789510663, journalId=1155139928190095384, articleId=1159835473466155693, authorId=1166063321456763390, language=CN, stringName=张林, firstName=null, middleName=null, lastName=null, prefix=null, suffix=null, authorComment=null, nameInitials=null, affiliation=null, department=null, xref=null, address=School of Computer Science and Technology, Beijing Institute of Technology, Beijing 100081, China, bio=null, bioImg=null, bioContent=null, aboutCorrespAuthor=null)}, companyList=null), Author(id=1166063321796502019, tenantId=1045748351789510663, journalId=1155139928190095384, articleId=1159835473466155693, orderNo=2, firstName=null, middleName=null, lastName=null, nameCn=null, orcid=null, stid=null, country=null, authorPic=null, dead=0, email=null, emailSecond=null, emailThird=null, correspondingAuthor=0, authorType=1, ext={EN=AuthorExt(id=1166063321930719749, tenantId=1045748351789510663, journalId=1155139928190095384, articleId=1159835473466155693, authorId=1166063321796502019, language=EN, stringName=Heyan Huang, firstName=Heyan, middleName=null, lastName=Huang, prefix=null, suffix=null, authorComment=null, nameInitials=null, affiliation=null, department=null, xref=null, address=School of Computer Science and Technology, Beijing Institute of Technology, Beijing 100081, China, bio=null, bioImg=null, bioContent=null, aboutCorrespAuthor=null), CN=AuthorExt(id=1166063322035577350, tenantId=1045748351789510663, journalId=1155139928190095384, articleId=1159835473466155693, authorId=1166063321796502019, language=CN, stringName=黄河燕, firstName=null, middleName=null, lastName=null, prefix=null, suffix=null, authorComment=null, nameInitials=null, affiliation=null, department=null, xref=null, address=School of Computer Science and Technology, Beijing Institute of Technology, Beijing 100081, China, bio=null, bioImg=null, bioContent=null, aboutCorrespAuthor=null)}, companyList=null)] Kan Li , Lin Zhang , Heyan Huang

    Nowadays, there has been a growing trend in the field of high-energy physics (HEP), in both its experimental and phenomenological studies, to incorporate machine learning (ML) and its specialized branch, deep learning (DL). This review paper provides a thorough illustration of these applications using different ML and DL approaches. The first part of the paper examines the basics of various particle physics types and establishes guidelines for assessing particle physics alongside the available learning models. Next, a detailed classification is provided for representing Jets that are reconstructed in high-energy collisions, mainly in proton-proton collisions at well-defined beam energies. This section covers various datasets, preprocessing techniques, and feature extraction and selection methods. The presented techniques can be applied to future hadron−hadron colliders (HHC), such as the high-luminosity LHC (HL-LHC) and the future circular collider−hadron−hadron (FCC-hh). The authors then explore several AI techniques analyses designed specifically for both image and point-cloud (PC) data in HEP. Additionally, a closer look is taken at the classification associated with Jet tagging in hadron collisions. In this review, various state-of-the-art (SOTA) techniques in ML and DL are examined, with a focus on their implications for HEP demands. More precisely, this discussion addresses various applications in extensive detail, such as Jet tagging, Jet tracking, and particle classification. The review concludes with an analysis of the current state of HEP using DL methodologies. It highlights the challenges and potential areas for future research, which are illustrated for each application.

  • Research
    Research on the Construction of a Novel Cyberspace Security Ecosystem
    [Author(id=1166063877160100248, tenantId=1045748351789510663, journalId=1155139928190095384, articleId=1159835490113348287, orderNo=0, firstName=null, middleName=null, lastName=null, nameCn=null, orcid=null, stid=null, country=null, authorPic=null, dead=0, email=jec@jec.com.cn, emailSecond=null, emailThird=null, correspondingAuthor=1, authorType=1, ext={EN=AuthorExt(id=1166063877290123674, tenantId=1045748351789510663, journalId=1155139928190095384, articleId=1159835490113348287, authorId=1166063877160100248, language=EN, stringName=Xiao-Niu Yang, firstName=Xiao-Niu, middleName=null, lastName=Yang, prefix=null, suffix=null, authorComment=null, nameInitials=null, affiliation=null, department=null, xref=a, *, address=aScience and Technology on Communication Information Security Control Laboratory, Jiaxing, Zhejiang 314033, China, bio=null, bioImg=null, bioContent=null, aboutCorrespAuthor=null), CN=AuthorExt(id=1166063877428535707, tenantId=1045748351789510663, journalId=1155139928190095384, articleId=1159835490113348287, authorId=1166063877160100248, language=CN, stringName=杨小牛, firstName=null, middleName=null, lastName=null, prefix=null, suffix=null, authorComment=null, nameInitials=null, affiliation=null, department=null, xref=a, *, address=aScience and Technology on Communication Information Security Control Laboratory, Jiaxing, Zhejiang 314033, China, bio=null, bioImg=null, bioContent=null, aboutCorrespAuthor=null)}, companyList=null), Author(id=1166063877533393309, tenantId=1045748351789510663, journalId=1155139928190095384, articleId=1159835490113348287, orderNo=1, firstName=null, middleName=null, lastName=null, nameCn=null, orcid=null, stid=null, country=null, authorPic=null, dead=0, email=null, emailSecond=null, emailThird=null, correspondingAuthor=0, authorType=1, ext={EN=AuthorExt(id=1166063877667611039, tenantId=1045748351789510663, journalId=1155139928190095384, articleId=1159835490113348287, authorId=1166063877533393309, language=EN, stringName=Wei Wang, firstName=Wei, middleName=null, lastName=Wang, prefix=null, suffix=null, authorComment=null, nameInitials=null, affiliation=null, department=null, xref=a, address=aScience and Technology on Communication Information Security Control Laboratory, Jiaxing, Zhejiang 314033, China, bio=null, bioImg=null, bioContent=null, aboutCorrespAuthor=null), CN=AuthorExt(id=1166063877768274336, tenantId=1045748351789510663, journalId=1155139928190095384, articleId=1159835490113348287, authorId=1166063877533393309, language=CN, stringName=王巍, firstName=null, middleName=null, lastName=null, prefix=null, suffix=null, authorComment=null, nameInitials=null, affiliation=null, department=null, xref=a, address=aScience and Technology on Communication Information Security Control Laboratory, Jiaxing, Zhejiang 314033, China, bio=null, bioImg=null, bioContent=null, aboutCorrespAuthor=null)}, companyList=null), Author(id=1166063877868937634, tenantId=1045748351789510663, journalId=1155139928190095384, articleId=1159835490113348287, orderNo=2, firstName=null, middleName=null, lastName=null, nameCn=null, orcid=null, stid=null, country=null, authorPic=null, dead=0, email=null, emailSecond=null, emailThird=null, correspondingAuthor=0, authorType=1, ext={EN=AuthorExt(id=1166063878003155364, tenantId=1045748351789510663, journalId=1155139928190095384, articleId=1159835490113348287, authorId=1166063877868937634, language=EN, stringName=Xiao-Feng Xu, firstName=Xiao-Feng, middleName=null, lastName=Xu, prefix=null, suffix=null, authorComment=null, nameInitials=null, affiliation=null, department=null, xref=a, address=aScience and Technology on Communication Information Security Control Laboratory, Jiaxing, Zhejiang 314033, China, bio=null, bioImg=null, bioContent=null, aboutCorrespAuthor=null), CN=AuthorExt(id=1166063878108012965, tenantId=1045748351789510663, journalId=1155139928190095384, articleId=1159835490113348287, authorId=1166063877868937634, language=CN, stringName=许小丰, firstName=null, middleName=null, lastName=null, prefix=null, suffix=null, authorComment=null, nameInitials=null, affiliation=null, department=null, xref=a, address=aScience and Technology on Communication Information Security Control Laboratory, Jiaxing, Zhejiang 314033, China, bio=null, bioImg=null, bioContent=null, aboutCorrespAuthor=null)}, companyList=null), Author(id=1166063878204481959, tenantId=1045748351789510663, journalId=1155139928190095384, articleId=1159835490113348287, orderNo=3, firstName=null, middleName=null, lastName=null, nameCn=null, orcid=null, stid=null, country=null, authorPic=null, dead=0, email=null, emailSecond=null, emailThird=null, correspondingAuthor=0, authorType=1, ext={EN=AuthorExt(id=1166063878338699689, tenantId=1045748351789510663, journalId=1155139928190095384, articleId=1159835490113348287, authorId=1166063878204481959, language=EN, stringName=Guo-Rong Pang, firstName=Guo-Rong, middleName=null, lastName=Pang, prefix=null, suffix=null, authorComment=null, nameInitials=null, affiliation=null, department=null, xref=b, address=bScience and Technology on Electro-Optical Information Security Control Laboratory, Tianjin 300300, China, bio=null, bioImg=null, bioContent=null, aboutCorrespAuthor=null), CN=AuthorExt(id=1166063878443557290, tenantId=1045748351789510663, journalId=1155139928190095384, articleId=1159835490113348287, authorId=1166063878204481959, language=CN, stringName=庞国荣, firstName=null, middleName=null, lastName=null, prefix=null, suffix=null, authorComment=null, nameInitials=null, affiliation=null, department=null, xref=b, address=bScience and Technology on Electro-Optical Information Security Control Laboratory, Tianjin 300300, China, bio=null, bioImg=null, bioContent=null, aboutCorrespAuthor=null)}, companyList=null), Author(id=1166063878544220588, tenantId=1045748351789510663, journalId=1155139928190095384, articleId=1159835490113348287, orderNo=4, firstName=null, middleName=null, lastName=null, nameCn=null, orcid=null, stid=null, country=null, authorPic=null, dead=0, email=null, emailSecond=null, emailThird=null, correspondingAuthor=0, authorType=1, ext={EN=AuthorExt(id=1166063878682632622, tenantId=1045748351789510663, journalId=1155139928190095384, articleId=1159835490113348287, authorId=1166063878544220588, language=EN, stringName=Chun-Lei Zhang, firstName=Chun-Lei, middleName=null, lastName=Zhang, prefix=null, suffix=null, authorComment=null, nameInitials=null, affiliation=null, department=null, xref=a, address=aScience and Technology on Communication Information Security Control Laboratory, Jiaxing, Zhejiang 314033, China, bio=null, bioImg=null, bioContent=null, aboutCorrespAuthor=null), CN=AuthorExt(id=1166063878791684527, tenantId=1045748351789510663, journalId=1155139928190095384, articleId=1159835490113348287, authorId=1166063878544220588, language=CN, stringName=张春磊, firstName=null, middleName=null, lastName=null, prefix=null, suffix=null, authorComment=null, nameInitials=null, affiliation=null, department=null, xref=a, address=aScience and Technology on Communication Information Security Control Laboratory, Jiaxing, Zhejiang 314033, China, bio=null, bioImg=null, bioContent=null, aboutCorrespAuthor=null)}, companyList=null)] Xiao-Niu Yang , Wei Wang , Xiao-Feng Xu , Guo-Rong Pang , Chun-Lei Zhang

    Nowadays, there has been a growing trend in the field of high-energy physics (HEP), in both its experimental and phenomenological studies, to incorporate machine learning (ML) and its specialized branch, deep learning (DL). This review paper provides a thorough illustration of these applications using different ML and DL approaches. The first part of the paper examines the basics of various particle physics types and establishes guidelines for assessing particle physics alongside the available learning models. Next, a detailed classification is provided for representing Jets that are reconstructed in high-energy collisions, mainly in proton-proton collisions at well-defined beam energies. This section covers various datasets, preprocessing techniques, and feature extraction and selection methods. The presented techniques can be applied to future hadron−hadron colliders (HHC), such as the high-luminosity LHC (HL-LHC) and the future circular collider−hadron−hadron (FCC-hh). The authors then explore several AI techniques analyses designed specifically for both image and point-cloud (PC) data in HEP. Additionally, a closer look is taken at the classification associated with Jet tagging in hadron collisions. In this review, various state-of-the-art (SOTA) techniques in ML and DL are examined, with a focus on their implications for HEP demands. More precisely, this discussion addresses various applications in extensive detail, such as Jet tagging, Jet tracking, and particle classification. The review concludes with an analysis of the current state of HEP using DL methodologies. It highlights the challenges and potential areas for future research, which are illustrated for each application.

  • Research
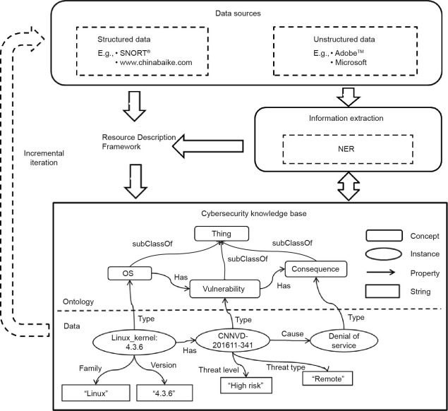
    A Practical Approach to Constructing a Knowledge Graph for Cybersecurity
    [Author(id=1166063938665374213, tenantId=1045748351789510663, journalId=1155139928190095384, articleId=1159835558686024596, orderNo=0, firstName=null, middleName=null, lastName=null, nameCn=null, orcid=null, stid=null, country=null, authorPic=null, dead=0, email=null, emailSecond=null, emailThird=null, correspondingAuthor=0, authorType=1, ext={EN=AuthorExt(id=1166063938807980551, tenantId=1045748351789510663, journalId=1155139928190095384, articleId=1159835558686024596, authorId=1166063938665374213, language=EN, stringName=Yan Jia, firstName=Yan, middleName=null, lastName=Jia, prefix=null, suffix=null, authorComment=null, nameInitials=null, affiliation=null, department=null, xref=null, address=School of Computer Science, National University of Defense Technology, Changsha 410073, China, bio=null, bioImg=null, bioContent=null, aboutCorrespAuthor=null), CN=AuthorExt(id=1166063938912838152, tenantId=1045748351789510663, journalId=1155139928190095384, articleId=1159835558686024596, authorId=1166063938665374213, language=CN, stringName=贾焰, firstName=null, middleName=null, lastName=null, prefix=null, suffix=null, authorComment=null, nameInitials=null, affiliation=null, department=null, xref=null, address=School of Computer Science, National University of Defense Technology, Changsha 410073, China, bio=null, bioImg=null, bioContent=null, aboutCorrespAuthor=null)}, companyList=null), Author(id=1166063939013501451, tenantId=1045748351789510663, journalId=1155139928190095384, articleId=1159835558686024596, orderNo=1, firstName=null, middleName=null, lastName=null, nameCn=null, orcid=null, stid=null, country=null, authorPic=null, dead=0, email=null, emailSecond=null, emailThird=null, correspondingAuthor=0, authorType=1, ext={EN=AuthorExt(id=1166063939151913485, tenantId=1045748351789510663, journalId=1155139928190095384, articleId=1159835558686024596, authorId=1166063939013501451, language=EN, stringName=Yulu Qi, firstName=Yulu, middleName=null, lastName=Qi, prefix=null, suffix=null, authorComment=null, nameInitials=null, affiliation=null, department=null, xref=null, address=School of Computer Science, National University of Defense Technology, Changsha 410073, China, bio=null, bioImg=null, bioContent=null, aboutCorrespAuthor=null), CN=AuthorExt(id=1166063939307102735, tenantId=1045748351789510663, journalId=1155139928190095384, articleId=1159835558686024596, authorId=1166063939013501451, language=CN, stringName=亓玉璐, firstName=null, middleName=null, lastName=null, prefix=null, suffix=null, authorComment=null, nameInitials=null, affiliation=null, department=null, xref=null, address=School of Computer Science, National University of Defense Technology, Changsha 410073, China, bio=null, bioImg=null, bioContent=null, aboutCorrespAuthor=null)}, companyList=null), Author(id=1166063939407766033, tenantId=1045748351789510663, journalId=1155139928190095384, articleId=1159835558686024596, orderNo=2, firstName=null, middleName=null, lastName=null, nameCn=null, orcid=null, stid=null, country=null, authorPic=null, dead=0, email=null, emailSecond=null, emailThird=null, correspondingAuthor=0, authorType=1, ext={EN=AuthorExt(id=1166063939541983763, tenantId=1045748351789510663, journalId=1155139928190095384, articleId=1159835558686024596, authorId=1166063939407766033, language=EN, stringName=Huaijun Shang, firstName=Huaijun, middleName=null, lastName=Shang, prefix=null, suffix=null, authorComment=null, nameInitials=null, affiliation=null, department=null, xref=null, address=School of Computer Science, National University of Defense Technology, Changsha 410073, China, bio=null, bioImg=null, bioContent=null, aboutCorrespAuthor=null), CN=AuthorExt(id=1166063939692978708, tenantId=1045748351789510663, journalId=1155139928190095384, articleId=1159835558686024596, authorId=1166063939407766033, language=CN, stringName=尚怀军, firstName=null, middleName=null, lastName=null, prefix=null, suffix=null, authorComment=null, nameInitials=null, affiliation=null, department=null, xref=null, address=School of Computer Science, National University of Defense Technology, Changsha 410073, China, bio=null, bioImg=null, bioContent=null, aboutCorrespAuthor=null)}, companyList=null), Author(id=1166063939797836310, tenantId=1045748351789510663, journalId=1155139928190095384, articleId=1159835558686024596, orderNo=3, firstName=null, middleName=null, lastName=null, nameCn=null, orcid=null, stid=null, country=null, authorPic=null, dead=0, email=null, emailSecond=null, emailThird=null, correspondingAuthor=0, authorType=1, ext={EN=AuthorExt(id=1166063939936248344, tenantId=1045748351789510663, journalId=1155139928190095384, articleId=1159835558686024596, authorId=1166063939797836310, language=EN, stringName=Rong Jiang, firstName=Rong, middleName=null, lastName=Jiang, prefix=null, suffix=null, authorComment=null, nameInitials=null, affiliation=null, department=null, xref=null, address=School of Computer Science, National University of Defense Technology, Changsha 410073, China, bio=null, bioImg=null, bioContent=null, aboutCorrespAuthor=null), CN=AuthorExt(id=1166063940036911641, tenantId=1045748351789510663, journalId=1155139928190095384, articleId=1159835558686024596, authorId=1166063939797836310, language=CN, stringName=江荣, firstName=null, middleName=null, lastName=null, prefix=null, suffix=null, authorComment=null, nameInitials=null, affiliation=null, department=null, xref=null, address=School of Computer Science, National University of Defense Technology, Changsha 410073, China, bio=null, bioImg=null, bioContent=null, aboutCorrespAuthor=null)}, companyList=null), Author(id=1166063940141769245, tenantId=1045748351789510663, journalId=1155139928190095384, articleId=1159835558686024596, orderNo=4, firstName=null, middleName=null, lastName=null, nameCn=null, orcid=null, stid=null, country=null, authorPic=null, dead=0, email=liaiping@nudt.edu.cn, emailSecond=null, emailThird=null, correspondingAuthor=1, authorType=1, ext={EN=AuthorExt(id=1166063940275986975, tenantId=1045748351789510663, journalId=1155139928190095384, articleId=1159835558686024596, authorId=1166063940141769245, language=EN, stringName=Aiping Li, firstName=Aiping, middleName=null, lastName=Li, prefix=null, suffix=null, authorComment=null, nameInitials=null, affiliation=null, department=null, xref=*, address=School of Computer Science, National University of Defense Technology, Changsha 410073, China, bio=null, bioImg=null, bioContent=null, aboutCorrespAuthor=null), CN=AuthorExt(id=1166063940380844576, tenantId=1045748351789510663, journalId=1155139928190095384, articleId=1159835558686024596, authorId=1166063940141769245, language=CN, stringName=李爱平, firstName=null, middleName=null, lastName=null, prefix=null, suffix=null, authorComment=null, nameInitials=null, affiliation=null, department=null, xref=*, address=School of Computer Science, National University of Defense Technology, Changsha 410073, China, bio=null, bioImg=null, bioContent=null, aboutCorrespAuthor=null)}, companyList=null)] Yan Jia , Yulu Qi , Huaijun Shang , Rong Jiang , Aiping Li

    Nowadays, there has been a growing trend in the field of high-energy physics (HEP), in both its experimental and phenomenological studies, to incorporate machine learning (ML) and its specialized branch, deep learning (DL). This review paper provides a thorough illustration of these applications using different ML and DL approaches. The first part of the paper examines the basics of various particle physics types and establishes guidelines for assessing particle physics alongside the available learning models. Next, a detailed classification is provided for representing Jets that are reconstructed in high-energy collisions, mainly in proton-proton collisions at well-defined beam energies. This section covers various datasets, preprocessing techniques, and feature extraction and selection methods. The presented techniques can be applied to future hadron−hadron colliders (HHC), such as the high-luminosity LHC (HL-LHC) and the future circular collider−hadron−hadron (FCC-hh). The authors then explore several AI techniques analyses designed specifically for both image and point-cloud (PC) data in HEP. Additionally, a closer look is taken at the classification associated with Jet tagging in hadron collisions. In this review, various state-of-the-art (SOTA) techniques in ML and DL are examined, with a focus on their implications for HEP demands. More precisely, this discussion addresses various applications in extensive detail, such as Jet tagging, Jet tracking, and particle classification. The review concludes with an analysis of the current state of HEP using DL methodologies. It highlights the challenges and potential areas for future research, which are illustrated for each application.

  • Research
    A DNA Computing Model for the Graph Vertex Coloring Problem Based on a Probe Graph
    [Author(id=1166063777557962808, tenantId=1045748351789510663, journalId=1155139928190095384, articleId=1159835188211540474, orderNo=0, firstName=null, middleName=null, lastName=null, nameCn=null, orcid=null, stid=null, country=null, authorPic=null, dead=0, email=jxu@pku.edu.cn, emailSecond=null, emailThird=null, correspondingAuthor=1, authorType=1, ext={EN=AuthorExt(id=1166063777696374842, tenantId=1045748351789510663, journalId=1155139928190095384, articleId=1159835188211540474, authorId=1166063777557962808, language=EN, stringName=Jin Xu, firstName=Jin, middleName=null, lastName=Xu, prefix=null, suffix=null, authorComment=null, nameInitials=null, affiliation=null, department=null, xref=a, *, address=aKey Laboratory of High Confidence Software Technologies of Ministry of Education, Institute of Software, School of Electronics Engineering and Computer Science, Peking University, Beijing 100871, China, bio=null, bioImg=null, bioContent=null, aboutCorrespAuthor=null), CN=AuthorExt(id=1166063777801232443, tenantId=1045748351789510663, journalId=1155139928190095384, articleId=1159835188211540474, authorId=1166063777557962808, language=CN, stringName=许进, firstName=null, middleName=null, lastName=null, prefix=null, suffix=null, authorComment=null, nameInitials=null, affiliation=null, department=null, xref=a, *, address=aKey Laboratory of High Confidence Software Technologies of Ministry of Education, Institute of Software, School of Electronics Engineering and Computer Science, Peking University, Beijing 100871, China, bio=null, bioImg=null, bioContent=null, aboutCorrespAuthor=null)}, companyList=null), Author(id=1166063777901895741, tenantId=1045748351789510663, journalId=1155139928190095384, articleId=1159835188211540474, orderNo=1, firstName=null, middleName=null, lastName=null, nameCn=null, orcid=null, stid=null, country=null, authorPic=null, dead=0, email=null, emailSecond=null, emailThird=null, correspondingAuthor=0, authorType=1, ext={EN=AuthorExt(id=1166063778031919167, tenantId=1045748351789510663, journalId=1155139928190095384, articleId=1159835188211540474, authorId=1166063777901895741, language=EN, stringName=Xiaoli Qiang, firstName=Xiaoli, middleName=null, lastName=Qiang, prefix=null, suffix=null, authorComment=null, nameInitials=null, affiliation=null, department=null, xref=b, address=bInstitute of Novel Computer Science and Intelligent Software, Guangzhou University, Guangzhou 510006, China, bio=null, bioImg=null, bioContent=null, aboutCorrespAuthor=null), CN=AuthorExt(id=1166063778136776768, tenantId=1045748351789510663, journalId=1155139928190095384, articleId=1159835188211540474, authorId=1166063777901895741, language=CN, stringName=强小利, firstName=null, middleName=null, lastName=null, prefix=null, suffix=null, authorComment=null, nameInitials=null, affiliation=null, department=null, xref=b, address=bInstitute of Novel Computer Science and Intelligent Software, Guangzhou University, Guangzhou 510006, China, bio=null, bioImg=null, bioContent=null, aboutCorrespAuthor=null)}, companyList=null), Author(id=1166063778237440066, tenantId=1045748351789510663, journalId=1155139928190095384, articleId=1159835188211540474, orderNo=2, firstName=null, middleName=null, lastName=null, nameCn=null, orcid=null, stid=null, country=null, authorPic=null, dead=0, email=null, emailSecond=null, emailThird=null, correspondingAuthor=0, authorType=1, ext={EN=AuthorExt(id=1166063778371657796, tenantId=1045748351789510663, journalId=1155139928190095384, articleId=1159835188211540474, authorId=1166063778237440066, language=EN, stringName=Kai Zhang, firstName=Kai, middleName=null, lastName=Zhang, prefix=null, suffix=null, authorComment=null, nameInitials=null, affiliation=null, department=null, xref=c, address=cSchool of Computer Science, Wuhan University of Science and Technology, Wuhan 430081, China, bio=null, bioImg=null, bioContent=null, aboutCorrespAuthor=null), CN=AuthorExt(id=1166063778476515397, tenantId=1045748351789510663, journalId=1155139928190095384, articleId=1159835188211540474, authorId=1166063778237440066, language=CN, stringName=张凯, firstName=null, middleName=null, lastName=null, prefix=null, suffix=null, authorComment=null, nameInitials=null, affiliation=null, department=null, xref=c, address=cSchool of Computer Science, Wuhan University of Science and Technology, Wuhan 430081, China, bio=null, bioImg=null, bioContent=null, aboutCorrespAuthor=null)}, companyList=null), Author(id=1166063778577178695, tenantId=1045748351789510663, journalId=1155139928190095384, articleId=1159835188211540474, orderNo=3, firstName=null, middleName=null, lastName=null, nameCn=null, orcid=null, stid=null, country=null, authorPic=null, dead=0, email=null, emailSecond=null, emailThird=null, correspondingAuthor=0, authorType=1, ext={EN=AuthorExt(id=1166063778715590729, tenantId=1045748351789510663, journalId=1155139928190095384, articleId=1159835188211540474, authorId=1166063778577178695, language=EN, stringName=Cheng Zhang, firstName=Cheng, middleName=null, lastName=Zhang, prefix=null, suffix=null, authorComment=null, nameInitials=null, affiliation=null, department=null, xref=a, address=aKey Laboratory of High Confidence Software Technologies of Ministry of Education, Institute of Software, School of Electronics Engineering and Computer Science, Peking University, Beijing 100871, China, bio=null, bioImg=null, bioContent=null, aboutCorrespAuthor=null), CN=AuthorExt(id=1166063778820448330, tenantId=1045748351789510663, journalId=1155139928190095384, articleId=1159835188211540474, authorId=1166063778577178695, language=CN, stringName=张成, firstName=null, middleName=null, lastName=null, prefix=null, suffix=null, authorComment=null, nameInitials=null, affiliation=null, department=null, xref=a, address=aKey Laboratory of High Confidence Software Technologies of Ministry of Education, Institute of Software, School of Electronics Engineering and Computer Science, Peking University, Beijing 100871, China, bio=null, bioImg=null, bioContent=null, aboutCorrespAuthor=null)}, companyList=null), Author(id=1166063778921111628, tenantId=1045748351789510663, journalId=1155139928190095384, articleId=1159835188211540474, orderNo=4, firstName=null, middleName=null, lastName=null, nameCn=null, orcid=null, stid=null, country=null, authorPic=null, dead=0, email=null, emailSecond=null, emailThird=null, correspondingAuthor=0, authorType=1, ext={EN=AuthorExt(id=1166063779067912270, tenantId=1045748351789510663, journalId=1155139928190095384, articleId=1159835188211540474, authorId=1166063778921111628, language=EN, stringName=Jing Yang, firstName=Jing, middleName=null, lastName=Yang, prefix=null, suffix=null, authorComment=null, nameInitials=null, affiliation=null, department=null, xref=d, address=dSchool of Control and Computer Engineering, North China Electric Power University, Beijing 102206, China, bio=null, bioImg=null, bioContent=null, aboutCorrespAuthor=null), CN=AuthorExt(id=1166063779164381263, tenantId=1045748351789510663, journalId=1155139928190095384, articleId=1159835188211540474, authorId=1166063778921111628, language=CN, stringName=杨静, firstName=null, middleName=null, lastName=null, prefix=null, suffix=null, authorComment=null, nameInitials=null, affiliation=null, department=null, xref=d, address=dSchool of Control and Computer Engineering, North China Electric Power University, Beijing 102206, China, bio=null, bioImg=null, bioContent=null, aboutCorrespAuthor=null)}, companyList=null)] Jin Xu , Xiaoli Qiang , Kai Zhang , Cheng Zhang , Jing Yang

    Nowadays, there has been a growing trend in the field of high-energy physics (HEP), in both its experimental and phenomenological studies, to incorporate machine learning (ML) and its specialized branch, deep learning (DL). This review paper provides a thorough illustration of these applications using different ML and DL approaches. The first part of the paper examines the basics of various particle physics types and establishes guidelines for assessing particle physics alongside the available learning models. Next, a detailed classification is provided for representing Jets that are reconstructed in high-energy collisions, mainly in proton-proton collisions at well-defined beam energies. This section covers various datasets, preprocessing techniques, and feature extraction and selection methods. The presented techniques can be applied to future hadron−hadron colliders (HHC), such as the high-luminosity LHC (HL-LHC) and the future circular collider−hadron−hadron (FCC-hh). The authors then explore several AI techniques analyses designed specifically for both image and point-cloud (PC) data in HEP. Additionally, a closer look is taken at the classification associated with Jet tagging in hadron collisions. In this review, various state-of-the-art (SOTA) techniques in ML and DL are examined, with a focus on their implications for HEP demands. More precisely, this discussion addresses various applications in extensive detail, such as Jet tagging, Jet tracking, and particle classification. The review concludes with an analysis of the current state of HEP using DL methodologies. It highlights the challenges and potential areas for future research, which are illustrated for each application.

  • Research
    Calculation of the Behavior Utility of a Network System: Conception and Principle
    [Author(id=1166063536133825366, tenantId=1045748351789510663, journalId=1155139928190095384, articleId=1159835038567161932, orderNo=0, firstName=null, middleName=null, lastName=null, nameCn=null, orcid=null, stid=null, country=null, authorPic=null, dead=0, email=chzhoo@bit.edu.cn, emailSecond=null, emailThird=null, correspondingAuthor=1, authorType=1, ext={EN=AuthorExt(id=1166063536263848792, tenantId=1045748351789510663, journalId=1155139928190095384, articleId=1159835038567161932, authorId=1166063536133825366, language=EN, stringName=Changzhen Hu, firstName=Changzhen, middleName=null, lastName=Hu, prefix=null, suffix=null, authorComment=null, nameInitials=null, affiliation=null, department=null, xref=*, address=Beijing Key Laboratory of Software Security Engineering Technology, School of Software, Beijing Institute of Technology, Beijing 100081, China, bio=null, bioImg=null, bioContent=null, aboutCorrespAuthor=null), CN=AuthorExt(id=1166063536364512089, tenantId=1045748351789510663, journalId=1155139928190095384, articleId=1159835038567161932, authorId=1166063536133825366, language=CN, stringName=胡昌振, firstName=null, middleName=null, lastName=null, prefix=null, suffix=null, authorComment=null, nameInitials=null, affiliation=null, department=null, xref=*, address=Beijing Key Laboratory of Software Security Engineering Technology, School of Software, Beijing Institute of Technology, Beijing 100081, China, bio=null, bioImg=null, bioContent=null, aboutCorrespAuthor=null)}, companyList=null)] Changzhen Hu

    Nowadays, there has been a growing trend in the field of high-energy physics (HEP), in both its experimental and phenomenological studies, to incorporate machine learning (ML) and its specialized branch, deep learning (DL). This review paper provides a thorough illustration of these applications using different ML and DL approaches. The first part of the paper examines the basics of various particle physics types and establishes guidelines for assessing particle physics alongside the available learning models. Next, a detailed classification is provided for representing Jets that are reconstructed in high-energy collisions, mainly in proton-proton collisions at well-defined beam energies. This section covers various datasets, preprocessing techniques, and feature extraction and selection methods. The presented techniques can be applied to future hadron−hadron colliders (HHC), such as the high-luminosity LHC (HL-LHC) and the future circular collider−hadron−hadron (FCC-hh). The authors then explore several AI techniques analyses designed specifically for both image and point-cloud (PC) data in HEP. Additionally, a closer look is taken at the classification associated with Jet tagging in hadron collisions. In this review, various state-of-the-art (SOTA) techniques in ML and DL are examined, with a focus on their implications for HEP demands. More precisely, this discussion addresses various applications in extensive detail, such as Jet tagging, Jet tracking, and particle classification. The review concludes with an analysis of the current state of HEP using DL methodologies. It highlights the challenges and potential areas for future research, which are illustrated for each application.

  • Research
    SRIM Scheme: An Impression-Management Scheme for Privacy-Aware Photo-Sharing Users
    [Author(id=1166063947947369090, tenantId=1045748351789510663, journalId=1155139928190095384, articleId=1159835562075022249, orderNo=0, firstName=null, middleName=null, lastName=null, nameCn=null, orcid=null, stid=null, country=null, authorPic=null, dead=0, email=null, emailSecond=null, emailThird=null, correspondingAuthor=0, authorType=1, ext={EN=AuthorExt(id=1166063948115141253, tenantId=1045748351789510663, journalId=1155139928190095384, articleId=1159835562075022249, authorId=1166063947947369090, language=EN, stringName=Fenghua Li, firstName=Fenghua, middleName=null, lastName=Li, prefix=null, suffix=null, authorComment=null, nameInitials=null, affiliation=null, department=null, xref=a, b, address=aState Key Laboratory of Information Security, Institute of Information Engineering, Chinese Academy of Sciences, Beijing 100093, China
    bSchool of Cyber Security, University of Chinese Academy of Sciences, Beijing 100049, China, bio=null, bioImg=null, bioContent=null, aboutCorrespAuthor=null), CN=AuthorExt(id=1166063948219998854, tenantId=1045748351789510663, journalId=1155139928190095384, articleId=1159835562075022249, authorId=1166063947947369090, language=CN, stringName=李凤华, firstName=null, middleName=null, lastName=null, prefix=null, suffix=null, authorComment=null, nameInitials=null, affiliation=null, department=null, xref=a, b, address=aState Key Laboratory of Information Security, Institute of Information Engineering, Chinese Academy of Sciences, Beijing 100093, China
    bSchool of Cyber Security, University of Chinese Academy of Sciences, Beijing 100049, China, bio=null, bioImg=null, bioContent=null, aboutCorrespAuthor=null)}, companyList=null), Author(id=1166063948320662152, tenantId=1045748351789510663, journalId=1155139928190095384, articleId=1159835562075022249, orderNo=1, firstName=null, middleName=null, lastName=null, nameCn=null, orcid=null, stid=null, country=null, authorPic=null, dead=0, email=null, emailSecond=null, emailThird=null, correspondingAuthor=0, authorType=1, ext={EN=AuthorExt(id=1166063948509405835, tenantId=1045748351789510663, journalId=1155139928190095384, articleId=1159835562075022249, authorId=1166063948320662152, language=EN, stringName=Zhe Sun, firstName=Zhe, middleName=null, lastName=Sun, prefix=null, suffix=null, authorComment=null, nameInitials=null, affiliation=null, department=null, xref=a, b, address=aState Key Laboratory of Information Security, Institute of Information Engineering, Chinese Academy of Sciences, Beijing 100093, China
    bSchool of Cyber Security, University of Chinese Academy of Sciences, Beijing 100049, China, bio=null, bioImg=null, bioContent=null, aboutCorrespAuthor=null), CN=AuthorExt(id=1166063948605874828, tenantId=1045748351789510663, journalId=1155139928190095384, articleId=1159835562075022249, authorId=1166063948320662152, language=CN, stringName=孙哲, firstName=null, middleName=null, lastName=null, prefix=null, suffix=null, authorComment=null, nameInitials=null, affiliation=null, department=null, xref=a, b, address=aState Key Laboratory of Information Security, Institute of Information Engineering, Chinese Academy of Sciences, Beijing 100093, China
    bSchool of Cyber Security, University of Chinese Academy of Sciences, Beijing 100049, China, bio=null, bioImg=null, bioContent=null, aboutCorrespAuthor=null)}, companyList=null), Author(id=1166063948710732430, tenantId=1045748351789510663, journalId=1155139928190095384, articleId=1159835562075022249, orderNo=2, firstName=null, middleName=null, lastName=null, nameCn=null, orcid=null, stid=null, country=null, authorPic=null, dead=0, email=niuben@iie.ac.cn, emailSecond=null, emailThird=null, correspondingAuthor=1, authorType=1, ext={EN=AuthorExt(id=1166063948844950163, tenantId=1045748351789510663, journalId=1155139928190095384, articleId=1159835562075022249, authorId=1166063948710732430, language=EN, stringName=Ben Niu, firstName=Ben, middleName=null, lastName=Niu, prefix=null, suffix=null, authorComment=null, nameInitials=null, affiliation=null, department=null, xref=a, *, address=aState Key Laboratory of Information Security, Institute of Information Engineering, Chinese Academy of Sciences, Beijing 100093, China, bio=null, bioImg=null, bioContent=null, aboutCorrespAuthor=null), CN=AuthorExt(id=1166063948945613461, tenantId=1045748351789510663, journalId=1155139928190095384, articleId=1159835562075022249, authorId=1166063948710732430, language=CN, stringName=牛犇, firstName=null, middleName=null, lastName=null, prefix=null, suffix=null, authorComment=null, nameInitials=null, affiliation=null, department=null, xref=a, *, address=aState Key Laboratory of Information Security, Institute of Information Engineering, Chinese Academy of Sciences, Beijing 100093, China, bio=null, bioImg=null, bioContent=null, aboutCorrespAuthor=null)}, companyList=null), Author(id=1166063949050471065, tenantId=1045748351789510663, journalId=1155139928190095384, articleId=1159835562075022249, orderNo=3, firstName=null, middleName=null, lastName=null, nameCn=null, orcid=null, stid=null, country=null, authorPic=null, dead=0, email=null, emailSecond=null, emailThird=null, correspondingAuthor=0, authorType=1, ext={EN=AuthorExt(id=1166063949188883102, tenantId=1045748351789510663, journalId=1155139928190095384, articleId=1159835562075022249, authorId=1166063949050471065, language=EN, stringName=Yunchuan Guo, firstName=Yunchuan, middleName=null, lastName=Guo, prefix=null, suffix=null, authorComment=null, nameInitials=null, affiliation=null, department=null, xref=a, address=aState Key Laboratory of Information Security, Institute of Information Engineering, Chinese Academy of Sciences, Beijing 100093, China, bio=null, bioImg=null, bioContent=null, aboutCorrespAuthor=null), CN=AuthorExt(id=1166063949289546401, tenantId=1045748351789510663, journalId=1155139928190095384, articleId=1159835562075022249, authorId=1166063949050471065, language=CN, stringName=郭云川, firstName=null, middleName=null, lastName=null, prefix=null, suffix=null, authorComment=null, nameInitials=null, affiliation=null, department=null, xref=a, address=aState Key Laboratory of Information Security, Institute of Information Engineering, Chinese Academy of Sciences, Beijing 100093, China, bio=null, bioImg=null, bioContent=null, aboutCorrespAuthor=null)}, companyList=null), Author(id=1166063949394404004, tenantId=1045748351789510663, journalId=1155139928190095384, articleId=1159835562075022249, orderNo=4, firstName=null, middleName=null, lastName=null, nameCn=null, orcid=null, stid=null, country=null, authorPic=null, dead=0, email=null, emailSecond=null, emailThird=null, correspondingAuthor=0, authorType=1, ext={EN=AuthorExt(id=1166063949574759081, tenantId=1045748351789510663, journalId=1155139928190095384, articleId=1159835562075022249, authorId=1166063949394404004, language=EN, stringName=Ziwen Liu, firstName=Ziwen, middleName=null, lastName=Liu, prefix=null, suffix=null, authorComment=null, nameInitials=null, affiliation=null, department=null, xref=a, b, address=aState Key Laboratory of Information Security, Institute of Information Engineering, Chinese Academy of Sciences, Beijing 100093, China
    bSchool of Cyber Security, University of Chinese Academy of Sciences, Beijing 100049, China, bio=null, bioImg=null, bioContent=null, aboutCorrespAuthor=null), CN=AuthorExt(id=1166063949679616685, tenantId=1045748351789510663, journalId=1155139928190095384, articleId=1159835562075022249, authorId=1166063949394404004, language=CN, stringName=刘子文, firstName=null, middleName=null, lastName=null, prefix=null, suffix=null, authorComment=null, nameInitials=null, affiliation=null, department=null, xref=a, b, address=aState Key Laboratory of Information Security, Institute of Information Engineering, Chinese Academy of Sciences, Beijing 100093, China
    bSchool of Cyber Security, University of Chinese Academy of Sciences, Beijing 100049, China, bio=null, bioImg=null, bioContent=null, aboutCorrespAuthor=null)}, companyList=null)]
    Fenghua Li , Zhe Sun , Ben Niu , Yunchuan Guo , Ziwen Liu

    Nowadays, there has been a growing trend in the field of high-energy physics (HEP), in both its experimental and phenomenological studies, to incorporate machine learning (ML) and its specialized branch, deep learning (DL). This review paper provides a thorough illustration of these applications using different ML and DL approaches. The first part of the paper examines the basics of various particle physics types and establishes guidelines for assessing particle physics alongside the available learning models. Next, a detailed classification is provided for representing Jets that are reconstructed in high-energy collisions, mainly in proton-proton collisions at well-defined beam energies. This section covers various datasets, preprocessing techniques, and feature extraction and selection methods. The presented techniques can be applied to future hadron−hadron colliders (HHC), such as the high-luminosity LHC (HL-LHC) and the future circular collider−hadron−hadron (FCC-hh). The authors then explore several AI techniques analyses designed specifically for both image and point-cloud (PC) data in HEP. Additionally, a closer look is taken at the classification associated with Jet tagging in hadron collisions. In this review, various state-of-the-art (SOTA) techniques in ML and DL are examined, with a focus on their implications for HEP demands. More precisely, this discussion addresses various applications in extensive detail, such as Jet tagging, Jet tracking, and particle classification. The review concludes with an analysis of the current state of HEP using DL methodologies. It highlights the challenges and potential areas for future research, which are illustrated for each application.

  • Research
    Theories of Social Media: Philosophical Foundations
    [Author(id=1166064180135649839, tenantId=1045748351789510663, journalId=1155139928190095384, articleId=1159835817273254561, orderNo=0, firstName=null, middleName=null, lastName=null, nameCn=null, orcid=null, stid=null, country=null, authorPic=null, dead=0, email=null, emailSecond=null, emailThird=null, correspondingAuthor=0, authorType=1, ext={EN=AuthorExt(id=1166064180341170739, tenantId=1045748351789510663, journalId=1155139928190095384, articleId=1159835817273254561, authorId=1166064180135649839, language=EN, stringName=Jiayin Qi, firstName=Jiayin, middleName=null, lastName=Qi, prefix=null, suffix=null, authorComment=null, nameInitials=null, affiliation=null, department=null, xref=a, b, e, address=aSchool of Management, Shanghai University of International Business and Economics, Shanghai 201620, China
    bInstitute of Artificial Intelligence and Change Management, Shanghai University of International Business and Economics, Shanghai 200336, China
    eKey Laboratory of Trustworthy Distributed Computing and Service of Ministry of Education, Beijing University of Posts and Telecommunications, Beijing 100876, China, bio=null, bioImg=null, bioContent=null, aboutCorrespAuthor=null), CN=AuthorExt(id=1166064180446028340, tenantId=1045748351789510663, journalId=1155139928190095384, articleId=1159835817273254561, authorId=1166064180135649839, language=CN, stringName=齐佳音, firstName=null, middleName=null, lastName=null, prefix=null, suffix=null, authorComment=null, nameInitials=null, affiliation=null, department=null, xref=a, b, e, address=aSchool of Management, Shanghai University of International Business and Economics, Shanghai 201620, China
    bInstitute of Artificial Intelligence and Change Management, Shanghai University of International Business and Economics, Shanghai 200336, China
    eKey Laboratory of Trustworthy Distributed Computing and Service of Ministry of Education, Beijing University of Posts and Telecommunications, Beijing 100876, China, bio=null, bioImg=null, bioContent=null, aboutCorrespAuthor=null)}, companyList=null), Author(id=1166064180550885942, tenantId=1045748351789510663, journalId=1155139928190095384, articleId=1159835817273254561, orderNo=1, firstName=null, middleName=null, lastName=null, nameCn=null, orcid=null, stid=null, country=null, authorPic=null, dead=0, email=monod@suibe.edu.cn, emailSecond=null, emailThird=null, correspondingAuthor=1, authorType=1, ext={EN=AuthorExt(id=1166064180727046713, tenantId=1045748351789510663, journalId=1155139928190095384, articleId=1159835817273254561, authorId=1166064180550885942, language=EN, stringName=Emmanuel Monod, firstName=Emmanuel, middleName=null, lastName=Monod, prefix=null, suffix=null, authorComment=null, nameInitials=null, affiliation=null, department=null, xref=a, b, *, address=aSchool of Management, Shanghai University of International Business and Economics, Shanghai 201620, China
    bInstitute of Artificial Intelligence and Change Management, Shanghai University of International Business and Economics, Shanghai 200336, China, bio=null, bioImg=null, bioContent=null, aboutCorrespAuthor=null), CN=AuthorExt(id=1166064180831904314, tenantId=1045748351789510663, journalId=1155139928190095384, articleId=1159835817273254561, authorId=1166064180550885942, language=CN, stringName=Emmanuel Monod, firstName=null, middleName=null, lastName=null, prefix=null, suffix=null, authorComment=null, nameInitials=null, affiliation=null, department=null, xref=a, b, *, address=aSchool of Management, Shanghai University of International Business and Economics, Shanghai 201620, China
    bInstitute of Artificial Intelligence and Change Management, Shanghai University of International Business and Economics, Shanghai 200336, China, bio=null, bioImg=null, bioContent=null, aboutCorrespAuthor=null)}, companyList=null), Author(id=1166064180936761916, tenantId=1045748351789510663, journalId=1155139928190095384, articleId=1159835817273254561, orderNo=2, firstName=null, middleName=null, lastName=null, nameCn=null, orcid=null, stid=null, country=null, authorPic=null, dead=0, email=null, emailSecond=null, emailThird=null, correspondingAuthor=0, authorType=1, ext={EN=AuthorExt(id=1166064181146477120, tenantId=1045748351789510663, journalId=1155139928190095384, articleId=1159835817273254561, authorId=1166064180936761916, language=EN, stringName=Binxing Fang, firstName=Binxing, middleName=null, lastName=Fang, prefix=null, suffix=null, authorComment=null, nameInitials=null, affiliation=null, department=null, xref=c, d, e, address=cInstitute of Cyberspace Advanced Technology, Guangzhou University, Guangzhou 510006, China
    dChina Electronics Corporation, Beijing 100082, China
    eKey Laboratory of Trustworthy Distributed Computing and Service of Ministry of Education, Beijing University of Posts and Telecommunications, Beijing 100876, China, bio=null, bioImg=null, bioContent=null, aboutCorrespAuthor=null), CN=AuthorExt(id=1166064181247140417, tenantId=1045748351789510663, journalId=1155139928190095384, articleId=1159835817273254561, authorId=1166064180936761916, language=CN, stringName=方滨兴, firstName=null, middleName=null, lastName=null, prefix=null, suffix=null, authorComment=null, nameInitials=null, affiliation=null, department=null, xref=c, d, e, address=c Institute of Cyberspace Advanced Technology, Guangzhou University, Guangzhou 510006, China
    dChina Electronics Corporation, Beijing 100082, China
    eKey Laboratory of Trustworthy Distributed Computing and Service of Ministry of Education, Beijing University of Posts and Telecommunications, Beijing 100876, China, bio=null, bioImg=null, bioContent=null, aboutCorrespAuthor=null)}, companyList=null), Author(id=1166064181356192323, tenantId=1045748351789510663, journalId=1155139928190095384, articleId=1159835817273254561, orderNo=3, firstName=null, middleName=null, lastName=null, nameCn=null, orcid=null, stid=null, country=null, authorPic=null, dead=0, email=null, emailSecond=null, emailThird=null, correspondingAuthor=0, authorType=1, ext={EN=AuthorExt(id=1166064181523964486, tenantId=1045748351789510663, journalId=1155139928190095384, articleId=1159835817273254561, authorId=1166064181356192323, language=EN, stringName=Shichang Deng, firstName=Shichang, middleName=null, lastName=Deng, prefix=null, suffix=null, authorComment=null, nameInitials=null, affiliation=null, department=null, xref=a, b, address=aSchool of Management, Shanghai University of International Business and Economics, Shanghai 201620, China
    bInstitute of Artificial Intelligence and Change Management, Shanghai University of International Business and Economics, Shanghai 200336, China, bio=null, bioImg=null, bioContent=null, aboutCorrespAuthor=null), CN=AuthorExt(id=1166064181628822087, tenantId=1045748351789510663, journalId=1155139928190095384, articleId=1159835817273254561, authorId=1166064181356192323, language=CN, stringName=邓士昌, firstName=null, middleName=null, lastName=null, prefix=null, suffix=null, authorComment=null, nameInitials=null, affiliation=null, department=null, xref=a, b, address=aSchool of Management, Shanghai University of International Business and Economics, Shanghai 201620, China
    bInstitute of Artificial Intelligence and Change Management, Shanghai University of International Business and Economics, Shanghai 200336, China, bio=null, bioImg=null, bioContent=null, aboutCorrespAuthor=null)}, companyList=null)]
    Jiayin Qi , Emmanuel Monod , Binxing Fang , Shichang Deng

    Nowadays, there has been a growing trend in the field of high-energy physics (HEP), in both its experimental and phenomenological studies, to incorporate machine learning (ML) and its specialized branch, deep learning (DL). This review paper provides a thorough illustration of these applications using different ML and DL approaches. The first part of the paper examines the basics of various particle physics types and establishes guidelines for assessing particle physics alongside the available learning models. Next, a detailed classification is provided for representing Jets that are reconstructed in high-energy collisions, mainly in proton-proton collisions at well-defined beam energies. This section covers various datasets, preprocessing techniques, and feature extraction and selection methods. The presented techniques can be applied to future hadron−hadron colliders (HHC), such as the high-luminosity LHC (HL-LHC) and the future circular collider−hadron−hadron (FCC-hh). The authors then explore several AI techniques analyses designed specifically for both image and point-cloud (PC) data in HEP. Additionally, a closer look is taken at the classification associated with Jet tagging in hadron collisions. In this review, various state-of-the-art (SOTA) techniques in ML and DL are examined, with a focus on their implications for HEP demands. More precisely, this discussion addresses various applications in extensive detail, such as Jet tagging, Jet tracking, and particle classification. The review concludes with an analysis of the current state of HEP using DL methodologies. It highlights the challenges and potential areas for future research, which are illustrated for each application.

  • Research
    Research on Combined Construction Technology for Cross-Subway Tunnels in Underground Spaces
    [Author(id=1166063990167233509, tenantId=1045748351789510663, journalId=1155139928190095384, articleId=1159835611014160460, orderNo=0, firstName=null, middleName=null, lastName=null, nameCn=null, orcid=null, stid=null, country=null, authorPic=null, dead=0, email=eldchan@163.com, emailSecond=null, emailThird=null, correspondingAuthor=1, authorType=1, ext={EN=AuthorExt(id=1166063990301451239, tenantId=1045748351789510663, journalId=1155139928190095384, articleId=1159835611014160460, authorId=1166063990167233509, language=EN, stringName=Xiangsheng Chen, firstName=Xiangsheng, middleName=null, lastName=Chen, prefix=null, suffix=null, authorComment=null, nameInitials=null, affiliation=null, department=null, xref=*, address=Shenzhen Metro Group Co., Ltd., Shenzhen 518026, China, bio=null, bioImg=null, bioContent=null, aboutCorrespAuthor=null), CN=AuthorExt(id=1166063990406308840, tenantId=1045748351789510663, journalId=1155139928190095384, articleId=1159835611014160460, authorId=1166063990167233509, language=CN, stringName=陈湘生, firstName=null, middleName=null, lastName=null, prefix=null, suffix=null, authorComment=null, nameInitials=null, affiliation=null, department=null, xref=*, address=Shenzhen Metro Group Co., Ltd., Shenzhen 518026, China, bio=null, bioImg=null, bioContent=null, aboutCorrespAuthor=null)}, companyList=null)] Xiangsheng Chen

    Nowadays, there has been a growing trend in the field of high-energy physics (HEP), in both its experimental and phenomenological studies, to incorporate machine learning (ML) and its specialized branch, deep learning (DL). This review paper provides a thorough illustration of these applications using different ML and DL approaches. The first part of the paper examines the basics of various particle physics types and establishes guidelines for assessing particle physics alongside the available learning models. Next, a detailed classification is provided for representing Jets that are reconstructed in high-energy collisions, mainly in proton-proton collisions at well-defined beam energies. This section covers various datasets, preprocessing techniques, and feature extraction and selection methods. The presented techniques can be applied to future hadron−hadron colliders (HHC), such as the high-luminosity LHC (HL-LHC) and the future circular collider−hadron−hadron (FCC-hh). The authors then explore several AI techniques analyses designed specifically for both image and point-cloud (PC) data in HEP. Additionally, a closer look is taken at the classification associated with Jet tagging in hadron collisions. In this review, various state-of-the-art (SOTA) techniques in ML and DL are examined, with a focus on their implications for HEP demands. More precisely, this discussion addresses various applications in extensive detail, such as Jet tagging, Jet tracking, and particle classification. The review concludes with an analysis of the current state of HEP using DL methodologies. It highlights the challenges and potential areas for future research, which are illustrated for each application.

  • Research
    Challenges and Thoughts on Risk Management and Control for the Group Construction of a Super-Long Tunnel by TBM
    [Author(id=1166064095557509431, tenantId=1045748351789510663, journalId=1155139928190095384, articleId=1159835523445482232, orderNo=0, firstName=null, middleName=null, lastName=null, nameCn=null, orcid=null, stid=null, country=null, authorPic=null, dead=0, email=xjdmj@163.com, emailSecond=null, emailThird=null, correspondingAuthor=1, authorType=1, ext={EN=AuthorExt(id=1166064095704310073, tenantId=1045748351789510663, journalId=1155139928190095384, articleId=1159835523445482232, authorId=1166064095557509431, language=EN, stringName=Mingjiang Deng, firstName=Mingjiang, middleName=null, lastName=Deng, prefix=null, suffix=null, authorComment=null, nameInitials=null, affiliation=null, department=null, xref=*, address=Xinjiang Association for Science and Technology, Urumqi 830011, China, bio=null, bioImg=null, bioContent=null, aboutCorrespAuthor=null), CN=AuthorExt(id=1166064095809167674, tenantId=1045748351789510663, journalId=1155139928190095384, articleId=1159835523445482232, authorId=1166064095557509431, language=CN, stringName=邓铭江, firstName=null, middleName=null, lastName=null, prefix=null, suffix=null, authorComment=null, nameInitials=null, affiliation=null, department=null, xref=*, address=Xinjiang Association for Science and Technology, Urumqi 830011, China, bio=null, bioImg=null, bioContent=null, aboutCorrespAuthor=null)}, companyList=null)] Mingjiang Deng

    Nowadays, there has been a growing trend in the field of high-energy physics (HEP), in both its experimental and phenomenological studies, to incorporate machine learning (ML) and its specialized branch, deep learning (DL). This review paper provides a thorough illustration of these applications using different ML and DL approaches. The first part of the paper examines the basics of various particle physics types and establishes guidelines for assessing particle physics alongside the available learning models. Next, a detailed classification is provided for representing Jets that are reconstructed in high-energy collisions, mainly in proton-proton collisions at well-defined beam energies. This section covers various datasets, preprocessing techniques, and feature extraction and selection methods. The presented techniques can be applied to future hadron−hadron colliders (HHC), such as the high-luminosity LHC (HL-LHC) and the future circular collider−hadron−hadron (FCC-hh). The authors then explore several AI techniques analyses designed specifically for both image and point-cloud (PC) data in HEP. Additionally, a closer look is taken at the classification associated with Jet tagging in hadron collisions. In this review, various state-of-the-art (SOTA) techniques in ML and DL are examined, with a focus on their implications for HEP demands. More precisely, this discussion addresses various applications in extensive detail, such as Jet tagging, Jet tracking, and particle classification. The review concludes with an analysis of the current state of HEP using DL methodologies. It highlights the challenges and potential areas for future research, which are illustrated for each application.

  • Research
    Conception and Exploration of Using Data as a Service in Tunnel Construction with the NATM
    [Author(id=1166063949276963488, tenantId=1045748351789510663, journalId=1155139928190095384, articleId=1159835563706606534, orderNo=0, firstName=null, middleName=null, lastName=null, nameCn=null, orcid=null, stid=null, country=null, authorPic=null, dead=0, email=null, emailSecond=null, emailThird=null, correspondingAuthor=0, authorType=1, ext={EN=AuthorExt(id=1166063949415375525, tenantId=1045748351789510663, journalId=1155139928190095384, articleId=1159835563706606534, authorId=1166063949276963488, language=EN, stringName=Bowen Du, firstName=Bowen, middleName=null, lastName=Du, prefix=null, suffix=null, authorComment=null, nameInitials=null, affiliation=null, department=null, xref=a, address=aState Key Laboratory of Software Development Environment, Beihang University, Beijing 100083, China, bio=null, bioImg=null, bioContent=null, aboutCorrespAuthor=null), CN=AuthorExt(id=1166063949520233128, tenantId=1045748351789510663, journalId=1155139928190095384, articleId=1159835563706606534, authorId=1166063949276963488, language=CN, stringName=杜博文, firstName=null, middleName=null, lastName=null, prefix=null, suffix=null, authorComment=null, nameInitials=null, affiliation=null, department=null, xref=a, address=aState Key Laboratory of Software Development Environment, Beihang University, Beijing 100083, China, bio=null, bioImg=null, bioContent=null, aboutCorrespAuthor=null)}, companyList=null), Author(id=1166063949629285035, tenantId=1045748351789510663, journalId=1155139928190095384, articleId=1159835563706606534, orderNo=1, firstName=null, middleName=null, lastName=null, nameCn=null, orcid=null, stid=null, country=null, authorPic=null, dead=0, email=null, emailSecond=null, emailThird=null, correspondingAuthor=0, authorType=1, ext={EN=AuthorExt(id=1166063949771891374, tenantId=1045748351789510663, journalId=1155139928190095384, articleId=1159835563706606534, authorId=1166063949629285035, language=EN, stringName=Yanliang Du, firstName=Yanliang, middleName=null, lastName=Du, prefix=null, suffix=null, authorComment=null, nameInitials=null, affiliation=null, department=null, xref=b, address=bStructural Health Monitoring and Control Institute, Shijiazhuang Tiedao University, Shijiazhuang 050043, China, bio=null, bioImg=null, bioContent=null, aboutCorrespAuthor=null), CN=AuthorExt(id=1166063949872554671, tenantId=1045748351789510663, journalId=1155139928190095384, articleId=1159835563706606534, authorId=1166063949629285035, language=CN, stringName=杜彦良, firstName=null, middleName=null, lastName=null, prefix=null, suffix=null, authorComment=null, nameInitials=null, affiliation=null, department=null, xref=b, address=bStructural Health Monitoring and Control Institute, Shijiazhuang Tiedao University, Shijiazhuang 050043, China, bio=null, bioImg=null, bioContent=null, aboutCorrespAuthor=null)}, companyList=null), Author(id=1166063949985800882, tenantId=1045748351789510663, journalId=1155139928190095384, articleId=1159835563706606534, orderNo=2, firstName=null, middleName=null, lastName=null, nameCn=null, orcid=null, stid=null, country=null, authorPic=null, dead=0, email=sduxufly@126.com, emailSecond=null, emailThird=null, correspondingAuthor=1, authorType=1, ext={EN=AuthorExt(id=1166063950128407222, tenantId=1045748351789510663, journalId=1155139928190095384, articleId=1159835563706606534, authorId=1166063949985800882, language=EN, stringName=Fei Xu, firstName=Fei, middleName=null, lastName=Xu, prefix=null, suffix=null, authorComment=null, nameInitials=null, affiliation=null, department=null, xref=b, *, address=bStructural Health Monitoring and Control Institute, Shijiazhuang Tiedao University, Shijiazhuang 050043, China, bio=null, bioImg=null, bioContent=null, aboutCorrespAuthor=null), CN=AuthorExt(id=1166063950229070520, tenantId=1045748351789510663, journalId=1155139928190095384, articleId=1159835563706606534, authorId=1166063949985800882, language=CN, stringName=徐飞, firstName=null, middleName=null, lastName=null, prefix=null, suffix=null, authorComment=null, nameInitials=null, affiliation=null, department=null, xref=b, *, address=bStructural Health Monitoring and Control Institute, Shijiazhuang Tiedao University, Shijiazhuang 050043, China, bio=null, bioImg=null, bioContent=null, aboutCorrespAuthor=null)}, companyList=null), Author(id=1166063950333928123, tenantId=1045748351789510663, journalId=1155139928190095384, articleId=1159835563706606534, orderNo=3, firstName=null, middleName=null, lastName=null, nameCn=null, orcid=null, stid=null, country=null, authorPic=null, dead=0, email=null, emailSecond=null, emailThird=null, correspondingAuthor=0, authorType=1, ext={EN=AuthorExt(id=1166063950468145853, tenantId=1045748351789510663, journalId=1155139928190095384, articleId=1159835563706606534, authorId=1166063950333928123, language=EN, stringName=Peng He, firstName=Peng, middleName=null, lastName=He, prefix=null, suffix=null, authorComment=null, nameInitials=null, affiliation=null, department=null, xref=c, address=cResearch Center of Geotechnical and Structural Engineering, Shandong University, Jinan 250061, China, bio=null, bioImg=null, bioContent=null, aboutCorrespAuthor=null), CN=AuthorExt(id=1166063950560420542, tenantId=1045748351789510663, journalId=1155139928190095384, articleId=1159835563706606534, authorId=1166063950333928123, language=CN, stringName=贺鹏, firstName=null, middleName=null, lastName=null, prefix=null, suffix=null, authorComment=null, nameInitials=null, affiliation=null, department=null, xref=c, address=cResearch Center of Geotechnical and Structural Engineering, Shandong University, Jinan 250061, China, bio=null, bioImg=null, bioContent=null, aboutCorrespAuthor=null)}, companyList=null)] Bowen Du , Yanliang Du , Fei Xu , Peng He

    Nowadays, there has been a growing trend in the field of high-energy physics (HEP), in both its experimental and phenomenological studies, to incorporate machine learning (ML) and its specialized branch, deep learning (DL). This review paper provides a thorough illustration of these applications using different ML and DL approaches. The first part of the paper examines the basics of various particle physics types and establishes guidelines for assessing particle physics alongside the available learning models. Next, a detailed classification is provided for representing Jets that are reconstructed in high-energy collisions, mainly in proton-proton collisions at well-defined beam energies. This section covers various datasets, preprocessing techniques, and feature extraction and selection methods. The presented techniques can be applied to future hadron−hadron colliders (HHC), such as the high-luminosity LHC (HL-LHC) and the future circular collider−hadron−hadron (FCC-hh). The authors then explore several AI techniques analyses designed specifically for both image and point-cloud (PC) data in HEP. Additionally, a closer look is taken at the classification associated with Jet tagging in hadron collisions. In this review, various state-of-the-art (SOTA) techniques in ML and DL are examined, with a focus on their implications for HEP demands. More precisely, this discussion addresses various applications in extensive detail, such as Jet tagging, Jet tracking, and particle classification. The review concludes with an analysis of the current state of HEP using DL methodologies. It highlights the challenges and potential areas for future research, which are illustrated for each application.

  • Research
    The Practice of Forward Prospecting of Adverse Geology Applied to Hard Rock TBM Tunnel Construction: The Case of the Songhua River Water Conveyance Project in the Middle of Jilin Province
    [Author(id=1166064378601726275, tenantId=1045748351789510663, journalId=1155139928190095384, articleId=1159835842816565993, orderNo=0, firstName=null, middleName=null, lastName=null, nameCn=null, orcid=null, stid=null, country=null, authorPic=null, dead=0, email=lishucai@sdu.edu.cn, emailSecond=null, emailThird=null, correspondingAuthor=1, authorType=1, ext={EN=AuthorExt(id=1166064378744332614, tenantId=1045748351789510663, journalId=1155139928190095384, articleId=1159835842816565993, authorId=1166064378601726275, language=EN, stringName=Shucai Li, firstName=Shucai, middleName=null, lastName=Li, prefix=null, suffix=null, authorComment=null, nameInitials=null, affiliation=null, department=null, xref=*, address=Geotechnical and Structural Engineering Research Center, Shandong University, Jinan 250061, China, bio=null, bioImg=null, bioContent=null, aboutCorrespAuthor=null), CN=AuthorExt(id=1166064378853384520, tenantId=1045748351789510663, journalId=1155139928190095384, articleId=1159835842816565993, authorId=1166064378601726275, language=CN, stringName=李术才, firstName=null, middleName=null, lastName=null, prefix=null, suffix=null, authorComment=null, nameInitials=null, affiliation=null, department=null, xref=*, address=Geotechnical and Structural Engineering Research Center, Shandong University, Jinan 250061, China, bio=null, bioImg=null, bioContent=null, aboutCorrespAuthor=null)}, companyList=null), Author(id=1166064378958242123, tenantId=1045748351789510663, journalId=1155139928190095384, articleId=1159835842816565993, orderNo=1, firstName=null, middleName=null, lastName=null, nameCn=null, orcid=null, stid=null, country=null, authorPic=null, dead=0, email=null, emailSecond=null, emailThird=null, correspondingAuthor=0, authorType=1, ext={EN=AuthorExt(id=1166064379096654159, tenantId=1045748351789510663, journalId=1155139928190095384, articleId=1159835842816565993, authorId=1166064378958242123, language=EN, stringName=Lichao Nie, firstName=Lichao, middleName=null, lastName=Nie, prefix=null, suffix=null, authorComment=null, nameInitials=null, affiliation=null, department=null, xref=null, address=Geotechnical and Structural Engineering Research Center, Shandong University, Jinan 250061, China, bio=null, bioImg=null, bioContent=null, aboutCorrespAuthor=null), CN=AuthorExt(id=1166064379201511761, tenantId=1045748351789510663, journalId=1155139928190095384, articleId=1159835842816565993, authorId=1166064378958242123, language=CN, stringName=聂利超, firstName=null, middleName=null, lastName=null, prefix=null, suffix=null, authorComment=null, nameInitials=null, affiliation=null, department=null, xref=null, address=Geotechnical and Structural Engineering Research Center, Shandong University, Jinan 250061, China, bio=null, bioImg=null, bioContent=null, aboutCorrespAuthor=null)}, companyList=null), Author(id=1166064379306369364, tenantId=1045748351789510663, journalId=1155139928190095384, articleId=1159835842816565993, orderNo=2, firstName=null, middleName=null, lastName=null, nameCn=null, orcid=null, stid=null, country=null, authorPic=null, dead=0, email=null, emailSecond=null, emailThird=null, correspondingAuthor=0, authorType=1, ext={EN=AuthorExt(id=1166064379457364312, tenantId=1045748351789510663, journalId=1155139928190095384, articleId=1159835842816565993, authorId=1166064379306369364, language=EN, stringName=Bin Liu, firstName=Bin, middleName=null, lastName=Liu, prefix=null, suffix=null, authorComment=null, nameInitials=null, affiliation=null, department=null, xref=null, address=Geotechnical and Structural Engineering Research Center, Shandong University, Jinan 250061, China, bio=null, bioImg=null, bioContent=null, aboutCorrespAuthor=null), CN=AuthorExt(id=1166064379562221914, tenantId=1045748351789510663, journalId=1155139928190095384, articleId=1159835842816565993, authorId=1166064379306369364, language=CN, stringName=刘斌, firstName=null, middleName=null, lastName=null, prefix=null, suffix=null, authorComment=null, nameInitials=null, affiliation=null, department=null, xref=null, address=Geotechnical and Structural Engineering Research Center, Shandong University, Jinan 250061, China, bio=null, bioImg=null, bioContent=null, aboutCorrespAuthor=null)}, companyList=null)] Shucai Li , Lichao Nie , Bin Liu

    Nowadays, there has been a growing trend in the field of high-energy physics (HEP), in both its experimental and phenomenological studies, to incorporate machine learning (ML) and its specialized branch, deep learning (DL). This review paper provides a thorough illustration of these applications using different ML and DL approaches. The first part of the paper examines the basics of various particle physics types and establishes guidelines for assessing particle physics alongside the available learning models. Next, a detailed classification is provided for representing Jets that are reconstructed in high-energy collisions, mainly in proton-proton collisions at well-defined beam energies. This section covers various datasets, preprocessing techniques, and feature extraction and selection methods. The presented techniques can be applied to future hadron−hadron colliders (HHC), such as the high-luminosity LHC (HL-LHC) and the future circular collider−hadron−hadron (FCC-hh). The authors then explore several AI techniques analyses designed specifically for both image and point-cloud (PC) data in HEP. Additionally, a closer look is taken at the classification associated with Jet tagging in hadron collisions. In this review, various state-of-the-art (SOTA) techniques in ML and DL are examined, with a focus on their implications for HEP demands. More precisely, this discussion addresses various applications in extensive detail, such as Jet tagging, Jet tracking, and particle classification. The review concludes with an analysis of the current state of HEP using DL methodologies. It highlights the challenges and potential areas for future research, which are illustrated for each application.

  • Research
    Island Megalopolises: Tunnel Systems as a Critical Alternative in Solving Transport Problems
    [Author(id=1166064070907584721, tenantId=1045748351789510663, journalId=1155139928190095384, articleId=1159835498460013258, orderNo=0, firstName=null, middleName=null, lastName=null, nameCn=null, orcid=null, stid=null, country=null, authorPic=null, dead=0, email=vlmvv@mail.ru, emailSecond=null, emailThird=null, correspondingAuthor=1, authorType=1, ext={EN=AuthorExt(id=1166064071033413843, tenantId=1045748351789510663, journalId=1155139928190095384, articleId=1159835498460013258, authorId=1166064070907584721, language=EN, stringName=Vladimir V. Makarov, firstName=Vladimir, middleName=null, lastName=V. Makarov, prefix=null, suffix=null, authorComment=null, nameInitials=null, affiliation=null, department=null, xref=*, address=Far Eastern Federal University, Vladivostok 690090, Russia, bio=null, bioImg=null, bioContent=null, aboutCorrespAuthor=null), CN=AuthorExt(id=1166064071134077140, tenantId=1045748351789510663, journalId=1155139928190095384, articleId=1159835498460013258, authorId=1166064070907584721, language=CN, stringName=Vladimir, firstName=null, middleName=null, lastName=null, prefix=null, suffix=null, authorComment=null, nameInitials=null, affiliation=null, department=null, xref=*, address=Far Eastern Federal University, Vladivostok 690090, Russia, bio=null, bioImg=null, bioContent=null, aboutCorrespAuthor=null)}, companyList=null), Author(id=1166064071230546134, tenantId=1045748351789510663, journalId=1155139928190095384, articleId=1159835498460013258, orderNo=1, firstName=null, middleName=null, lastName=null, nameCn=null, orcid=null, stid=null, country=null, authorPic=null, dead=0, email=vlmvv@mail.ru, emailSecond=null, emailThird=null, correspondingAuthor=0, authorType=1, ext={CN=AuthorExt(id=1166064071356375256, tenantId=1045748351789510663, journalId=1155139928190095384, articleId=1159835498460013258, authorId=1166064071230546134, language=CN, stringName=V., firstName=null, middleName=null, lastName=null, prefix=null, suffix=null, authorComment=null, nameInitials=null, affiliation=null, department=null, xref=null, address=Far Eastern Federal University, Vladivostok 690090, Russia, bio=null, bioImg=null, bioContent=null, aboutCorrespAuthor=null)}, companyList=null), Author(id=1166064071448649946, tenantId=1045748351789510663, journalId=1155139928190095384, articleId=1159835498460013258, orderNo=2, firstName=null, middleName=null, lastName=null, nameCn=null, orcid=null, stid=null, country=null, authorPic=null, dead=0, email=null, emailSecond=null, emailThird=null, correspondingAuthor=1, authorType=1, ext={EN=AuthorExt(id=1166064071578673372, tenantId=1045748351789510663, journalId=1155139928190095384, articleId=1159835498460013258, authorId=1166064071448649946, language=EN, stringName=null, firstName=null, middleName=null, lastName=null, prefix=null, suffix=null, authorComment=null, nameInitials=null, affiliation=null, department=null, xref=*, address=Far Eastern Federal University, Vladivostok 690090, Russia, bio=null, bioImg=null, bioContent=null, aboutCorrespAuthor=null), CN=AuthorExt(id=1166064071670948061, tenantId=1045748351789510663, journalId=1155139928190095384, articleId=1159835498460013258, authorId=1166064071448649946, language=CN, stringName=Makarov, firstName=null, middleName=null, lastName=null, prefix=null, suffix=null, authorComment=null, nameInitials=null, affiliation=null, department=null, xref=*, address=Far Eastern Federal University, Vladivostok 690090, Russia, bio=null, bioImg=null, bioContent=null, aboutCorrespAuthor=null)}, companyList=null)] Vladimir V. Makarov

    Nowadays, there has been a growing trend in the field of high-energy physics (HEP), in both its experimental and phenomenological studies, to incorporate machine learning (ML) and its specialized branch, deep learning (DL). This review paper provides a thorough illustration of these applications using different ML and DL approaches. The first part of the paper examines the basics of various particle physics types and establishes guidelines for assessing particle physics alongside the available learning models. Next, a detailed classification is provided for representing Jets that are reconstructed in high-energy collisions, mainly in proton-proton collisions at well-defined beam energies. This section covers various datasets, preprocessing techniques, and feature extraction and selection methods. The presented techniques can be applied to future hadron−hadron colliders (HHC), such as the high-luminosity LHC (HL-LHC) and the future circular collider−hadron−hadron (FCC-hh). The authors then explore several AI techniques analyses designed specifically for both image and point-cloud (PC) data in HEP. Additionally, a closer look is taken at the classification associated with Jet tagging in hadron collisions. In this review, various state-of-the-art (SOTA) techniques in ML and DL are examined, with a focus on their implications for HEP demands. More precisely, this discussion addresses various applications in extensive detail, such as Jet tagging, Jet tracking, and particle classification. The review concludes with an analysis of the current state of HEP using DL methodologies. It highlights the challenges and potential areas for future research, which are illustrated for each application.

  • Research
    Concrete-Filled Steel Tube Arch Bridges in China
    [Author(id=1166063001414591023, tenantId=1045748351789510663, journalId=1155139928190095384, articleId=1159834627219186515, orderNo=0, firstName=null, middleName=null, lastName=null, nameCn=null, orcid=null, stid=null, country=null, authorPic=null, dead=0, email=null, emailSecond=null, emailThird=null, correspondingAuthor=0, authorType=1, ext={EN=AuthorExt(id=1166063001565585969, tenantId=1045748351789510663, journalId=1155139928190095384, articleId=1159834627219186515, authorId=1166063001414591023, language=EN, stringName=Jielian Zheng, firstName=Jielian, middleName=null, lastName=Zheng, prefix=null, suffix=null, authorComment=null, nameInitials=null, affiliation=null, department=null, xref=a, address=aCollege of Civil Engineering and Architecture, Guangxi University, Nanning 530004, China, bio=null, bioImg=null, bioContent=null, aboutCorrespAuthor=null), CN=AuthorExt(id=1166063001683026482, tenantId=1045748351789510663, journalId=1155139928190095384, articleId=1159834627219186515, authorId=1166063001414591023, language=CN, stringName=郑皆连, firstName=null, middleName=null, lastName=null, prefix=null, suffix=null, authorComment=null, nameInitials=null, affiliation=null, department=null, xref=a, address=aCollege of Civil Engineering and Architecture, Guangxi University, Nanning 530004, China, bio=null, bioImg=null, bioContent=null, aboutCorrespAuthor=null)}, companyList=null), Author(id=1166063001792078388, tenantId=1045748351789510663, journalId=1155139928190095384, articleId=1159834627219186515, orderNo=1, firstName=null, middleName=null, lastName=null, nameCn=null, orcid=null, stid=null, country=null, authorPic=null, dead=0, email=wjjerry@163.com, emailSecond=null, emailThird=null, correspondingAuthor=1, authorType=1, ext={EN=AuthorExt(id=1166063001985016375, tenantId=1045748351789510663, journalId=1155139928190095384, articleId=1159834627219186515, authorId=1166063001792078388, language=EN, stringName=Jianjun Wang, firstName=Jianjun, middleName=null, lastName=Wang, prefix=null, suffix=null, authorComment=null, nameInitials=null, affiliation=null, department=null, xref=b, c, *, address=bGuangxi Communications Investment Group Co., Ltd., Nanning 530022, China
    cGuangxi Road and Bridge Engineering Group Co., Ltd., Nanning 530011, China, bio=null, bioImg=null, bioContent=null, aboutCorrespAuthor=null), CN=AuthorExt(id=1166063002098262584, tenantId=1045748351789510663, journalId=1155139928190095384, articleId=1159834627219186515, authorId=1166063001792078388, language=CN, stringName=王建军, firstName=null, middleName=null, lastName=null, prefix=null, suffix=null, authorComment=null, nameInitials=null, affiliation=null, department=null, xref=b, c, *, address=bGuangxi Communications Investment Group Co., Ltd., Nanning 530022, China
    cGuangxi Road and Bridge Engineering Group Co., Ltd., Nanning 530011, China, bio=null, bioImg=null, bioContent=null, aboutCorrespAuthor=null)}, companyList=null)]
    Jielian Zheng , Jianjun Wang

    Nowadays, there has been a growing trend in the field of high-energy physics (HEP), in both its experimental and phenomenological studies, to incorporate machine learning (ML) and its specialized branch, deep learning (DL). This review paper provides a thorough illustration of these applications using different ML and DL approaches. The first part of the paper examines the basics of various particle physics types and establishes guidelines for assessing particle physics alongside the available learning models. Next, a detailed classification is provided for representing Jets that are reconstructed in high-energy collisions, mainly in proton-proton collisions at well-defined beam energies. This section covers various datasets, preprocessing techniques, and feature extraction and selection methods. The presented techniques can be applied to future hadron−hadron colliders (HHC), such as the high-luminosity LHC (HL-LHC) and the future circular collider−hadron−hadron (FCC-hh). The authors then explore several AI techniques analyses designed specifically for both image and point-cloud (PC) data in HEP. Additionally, a closer look is taken at the classification associated with Jet tagging in hadron collisions. In this review, various state-of-the-art (SOTA) techniques in ML and DL are examined, with a focus on their implications for HEP demands. More precisely, this discussion addresses various applications in extensive detail, such as Jet tagging, Jet tracking, and particle classification. The review concludes with an analysis of the current state of HEP using DL methodologies. It highlights the challenges and potential areas for future research, which are illustrated for each application.

  • Research
    Mapping Sea Level Rise Behavior in an Estuarine Delta System: A Case Study along the Shanghai Coast
    [Author(id=1166064211748119279, tenantId=1045748351789510663, journalId=1155139928190095384, articleId=1159835834293740212, orderNo=0, firstName=null, middleName=null, lastName=null, nameCn=null, orcid=null, stid=null, country=null, authorPic=null, dead=0, email=hqch@sklec.ecnu.edu.cn, emailSecond=null, emailThird=null, correspondingAuthor=1, authorType=1, ext={EN=AuthorExt(id=1166064211890725617, tenantId=1045748351789510663, journalId=1155139928190095384, articleId=1159835834293740212, authorId=1166064211748119279, language=EN, stringName=H.Q. Cheng, firstName=H.Q., middleName=null, lastName=Cheng, prefix=null, suffix=null, authorComment=null, nameInitials=null, affiliation=null, department=null, xref=a, *, address=aState Key Laboratory of Estuarine and Coastal Research, East China Normal University, Shanghai 200062, China, bio=null, bioImg=null, bioContent=null, aboutCorrespAuthor=null), CN=AuthorExt(id=1166064211995583218, tenantId=1045748351789510663, journalId=1155139928190095384, articleId=1159835834293740212, authorId=1166064211748119279, language=CN, stringName=程和琴, firstName=null, middleName=null, lastName=null, prefix=null, suffix=null, authorComment=null, nameInitials=null, affiliation=null, department=null, xref=a, *, address=aState Key Laboratory of Estuarine and Coastal Research, East China Normal University, Shanghai 200062, China, bio=null, bioImg=null, bioContent=null, aboutCorrespAuthor=null)}, companyList=null), Author(id=1166064212104635124, tenantId=1045748351789510663, journalId=1155139928190095384, articleId=1159835834293740212, orderNo=1, firstName=null, middleName=null, lastName=null, nameCn=null, orcid=null, stid=null, country=null, authorPic=null, dead=0, email=null, emailSecond=null, emailThird=null, correspondingAuthor=0, authorType=1, ext={EN=AuthorExt(id=1166064212243047158, tenantId=1045748351789510663, journalId=1155139928190095384, articleId=1159835834293740212, authorId=1166064212104635124, language=EN, stringName=J.Y. Chen, firstName=J.Y., middleName=null, lastName=Chen, prefix=null, suffix=null, authorComment=null, nameInitials=null, affiliation=null, department=null, xref=a, address=aState Key Laboratory of Estuarine and Coastal Research, East China Normal University, Shanghai 200062, China, bio=null, bioImg=null, bioContent=null, aboutCorrespAuthor=null), CN=AuthorExt(id=1166064213308400375, tenantId=1045748351789510663, journalId=1155139928190095384, articleId=1159835834293740212, authorId=1166064212104635124, language=CN, stringName=陈吉余, firstName=null, middleName=null, lastName=null, prefix=null, suffix=null, authorComment=null, nameInitials=null, affiliation=null, department=null, xref=a, address=aState Key Laboratory of Estuarine and Coastal Research, East China Normal University, Shanghai 200062, China, bio=null, bioImg=null, bioContent=null, aboutCorrespAuthor=null)}, companyList=null), Author(id=1166064213413257977, tenantId=1045748351789510663, journalId=1155139928190095384, articleId=1159835834293740212, orderNo=2, firstName=null, middleName=null, lastName=null, nameCn=null, orcid=null, stid=null, country=null, authorPic=null, dead=0, email=null, emailSecond=null, emailThird=null, correspondingAuthor=0, authorType=1, ext={EN=AuthorExt(id=1166064213551670011, tenantId=1045748351789510663, journalId=1155139928190095384, articleId=1159835834293740212, authorId=1166064213413257977, language=EN, stringName=Z.J. Chen, firstName=Z.J., middleName=null, lastName=Chen, prefix=null, suffix=null, authorComment=null, nameInitials=null, affiliation=null, department=null, xref=b, address=bShanghai Water Planning Design and Research Institute, Shanghai 200232, China, bio=null, bioImg=null, bioContent=null, aboutCorrespAuthor=null), CN=AuthorExt(id=1166064213656527612, tenantId=1045748351789510663, journalId=1155139928190095384, articleId=1159835834293740212, authorId=1166064213413257977, language=CN, stringName=陈祖军, firstName=null, middleName=null, lastName=null, prefix=null, suffix=null, authorComment=null, nameInitials=null, affiliation=null, department=null, xref=b, address=bShanghai Water Planning Design and Research Institute, Shanghai 200232, China, bio=null, bioImg=null, bioContent=null, aboutCorrespAuthor=null)}, companyList=null), Author(id=1166064213757190910, tenantId=1045748351789510663, journalId=1155139928190095384, articleId=1159835834293740212, orderNo=3, firstName=null, middleName=null, lastName=null, nameCn=null, orcid=null, stid=null, country=null, authorPic=null, dead=0, email=null, emailSecond=null, emailThird=null, correspondingAuthor=0, authorType=1, ext={EN=AuthorExt(id=1166064213899797248, tenantId=1045748351789510663, journalId=1155139928190095384, articleId=1159835834293740212, authorId=1166064213757190910, language=EN, stringName=R.L. Ruan, firstName=R.L., middleName=null, lastName=Ruan, prefix=null, suffix=null, authorComment=null, nameInitials=null, affiliation=null, department=null, xref=c, address=cShanghai Water Authority, Shanghai 200050, China, bio=null, bioImg=null, bioContent=null, aboutCorrespAuthor=null), CN=AuthorExt(id=1166064214004654849, tenantId=1045748351789510663, journalId=1155139928190095384, articleId=1159835834293740212, authorId=1166064213757190910, language=CN, stringName=阮仁良, firstName=null, middleName=null, lastName=null, prefix=null, suffix=null, authorComment=null, nameInitials=null, affiliation=null, department=null, xref=c, address=cShanghai Water Authority, Shanghai 200050, China, bio=null, bioImg=null, bioContent=null, aboutCorrespAuthor=null)}, companyList=null), Author(id=1166064214109512451, tenantId=1045748351789510663, journalId=1155139928190095384, articleId=1159835834293740212, orderNo=4, firstName=null, middleName=null, lastName=null, nameCn=null, orcid=null, stid=null, country=null, authorPic=null, dead=0, email=null, emailSecond=null, emailThird=null, correspondingAuthor=0, authorType=1, ext={EN=AuthorExt(id=1166064214247924485, tenantId=1045748351789510663, journalId=1155139928190095384, articleId=1159835834293740212, authorId=1166064214109512451, language=EN, stringName=G.Q. Xu, firstName=G.Q., middleName=null, lastName=Xu, prefix=null, suffix=null, authorComment=null, nameInitials=null, affiliation=null, department=null, xref=b, address=bShanghai Water Planning Design and Research Institute, Shanghai 200232, China, bio=null, bioImg=null, bioContent=null, aboutCorrespAuthor=null), CN=AuthorExt(id=1166064214356976390, tenantId=1045748351789510663, journalId=1155139928190095384, articleId=1159835834293740212, authorId=1166064214109512451, language=CN, stringName=徐贵泉, firstName=null, middleName=null, lastName=null, prefix=null, suffix=null, authorComment=null, nameInitials=null, affiliation=null, department=null, xref=b, address=bShanghai Water Planning Design and Research Institute, Shanghai 200232, China, bio=null, bioImg=null, bioContent=null, aboutCorrespAuthor=null)}, companyList=null), Author(id=1166064214461833992, tenantId=1045748351789510663, journalId=1155139928190095384, articleId=1159835834293740212, orderNo=5, firstName=null, middleName=null, lastName=null, nameCn=null, orcid=null, stid=null, country=null, authorPic=null, dead=0, email=null, emailSecond=null, emailThird=null, correspondingAuthor=0, authorType=1, ext={EN=AuthorExt(id=1166064214600246026, tenantId=1045748351789510663, journalId=1155139928190095384, articleId=1159835834293740212, authorId=1166064214461833992, language=EN, stringName=G. Zeng, firstName=G., middleName=null, lastName=Zeng, prefix=null, suffix=null, authorComment=null, nameInitials=null, affiliation=null, department=null, xref=d, address=dSchool of Urban and Regional Science, East China Normal University, Shanghai 200062, China, bio=null, bioImg=null, bioContent=null, aboutCorrespAuthor=null), CN=AuthorExt(id=1166064214705103627, tenantId=1045748351789510663, journalId=1155139928190095384, articleId=1159835834293740212, authorId=1166064214461833992, language=CN, stringName=曾刚, firstName=null, middleName=null, lastName=null, prefix=null, suffix=null, authorComment=null, nameInitials=null, affiliation=null, department=null, xref=d, address=dSchool of Urban and Regional Science, East China Normal University, Shanghai 200062, China, bio=null, bioImg=null, bioContent=null, aboutCorrespAuthor=null)}, companyList=null), Author(id=1166064214809961229, tenantId=1045748351789510663, journalId=1155139928190095384, articleId=1159835834293740212, orderNo=6, firstName=null, middleName=null, lastName=null, nameCn=null, orcid=null, stid=null, country=null, authorPic=null, dead=0, email=null, emailSecond=null, emailThird=null, correspondingAuthor=0, authorType=1, ext={EN=AuthorExt(id=1166064214948373263, tenantId=1045748351789510663, journalId=1155139928190095384, articleId=1159835834293740212, authorId=1166064214809961229, language=EN, stringName=J.R. Zhu, firstName=J.R., middleName=null, lastName=Zhu, prefix=null, suffix=null, authorComment=null, nameInitials=null, affiliation=null, department=null, xref=a, address=aState Key Laboratory of Estuarine and Coastal Research, East China Normal University, Shanghai 200062, China, bio=null, bioImg=null, bioContent=null, aboutCorrespAuthor=null), CN=AuthorExt(id=1166064215053230864, tenantId=1045748351789510663, journalId=1155139928190095384, articleId=1159835834293740212, authorId=1166064214809961229, language=CN, stringName=朱建荣, firstName=null, middleName=null, lastName=null, prefix=null, suffix=null, authorComment=null, nameInitials=null, affiliation=null, department=null, xref=a, address=aState Key Laboratory of Estuarine and Coastal Research, East China Normal University, Shanghai 200062, China, bio=null, bioImg=null, bioContent=null, aboutCorrespAuthor=null)}, companyList=null), Author(id=1166064215158088466, tenantId=1045748351789510663, journalId=1155139928190095384, articleId=1159835834293740212, orderNo=7, firstName=null, middleName=null, lastName=null, nameCn=null, orcid=null, stid=null, country=null, authorPic=null, dead=0, email=null, emailSecond=null, emailThird=null, correspondingAuthor=0, authorType=1, ext={EN=AuthorExt(id=1166064215296500500, tenantId=1045748351789510663, journalId=1155139928190095384, articleId=1159835834293740212, authorId=1166064215158088466, language=EN, stringName=Z.J. Dai, firstName=Z.J., middleName=null, lastName=Dai, prefix=null, suffix=null, authorComment=null, nameInitials=null, affiliation=null, department=null, xref=a, address=aState Key Laboratory of Estuarine and Coastal Research, East China Normal University, Shanghai 200062, China, bio=null, bioImg=null, bioContent=null, aboutCorrespAuthor=null), CN=AuthorExt(id=1166064215405552405, tenantId=1045748351789510663, journalId=1155139928190095384, articleId=1159835834293740212, authorId=1166064215158088466, language=CN, stringName=戴志军, firstName=null, middleName=null, lastName=null, prefix=null, suffix=null, authorComment=null, nameInitials=null, affiliation=null, department=null, xref=a, address=aState Key Laboratory of Estuarine and Coastal Research, East China Normal University, Shanghai 200062, China, bio=null, bioImg=null, bioContent=null, aboutCorrespAuthor=null)}, companyList=null), Author(id=1166064215510410007, tenantId=1045748351789510663, journalId=1155139928190095384, articleId=1159835834293740212, orderNo=8, firstName=null, middleName=null, lastName=null, nameCn=null, orcid=null, stid=null, country=null, authorPic=null, dead=0, email=null, emailSecond=null, emailThird=null, correspondingAuthor=0, authorType=1, ext={EN=AuthorExt(id=1166064215648822041, tenantId=1045748351789510663, journalId=1155139928190095384, articleId=1159835834293740212, authorId=1166064215510410007, language=EN, stringName=X.Y. Chen, firstName=X.Y., middleName=null, lastName=Chen, prefix=null, suffix=null, authorComment=null, nameInitials=null, affiliation=null, department=null, xref=e, address=eSchool of Ecological and Environmental Sciences, East China Normal University, Shanghai 200062, China, bio=null, bioImg=null, bioContent=null, aboutCorrespAuthor=null), CN=AuthorExt(id=1166064215757873946, tenantId=1045748351789510663, journalId=1155139928190095384, articleId=1159835834293740212, authorId=1166064215510410007, language=CN, stringName=陈小勇, firstName=null, middleName=null, lastName=null, prefix=null, suffix=null, authorComment=null, nameInitials=null, affiliation=null, department=null, xref=e, address=eSchool of Ecological and Environmental Sciences, East China Normal University, Shanghai 200062, China, bio=null, bioImg=null, bioContent=null, aboutCorrespAuthor=null)}, companyList=null), Author(id=1166064215866925852, tenantId=1045748351789510663, journalId=1155139928190095384, articleId=1159835834293740212, orderNo=9, firstName=null, middleName=null, lastName=null, nameCn=null, orcid=null, stid=null, country=null, authorPic=null, dead=0, email=null, emailSecond=null, emailThird=null, correspondingAuthor=0, authorType=1, ext={EN=AuthorExt(id=1166064216009532190, tenantId=1045748351789510663, journalId=1155139928190095384, articleId=1159835834293740212, authorId=1166064215866925852, language=EN, stringName=S.H. Gu, firstName=S.H., middleName=null, lastName=Gu, prefix=null, suffix=null, authorComment=null, nameInitials=null, affiliation=null, department=null, xref=f, address=fShanghai Hydrological Station, Shanghai 200232, China, bio=null, bioImg=null, bioContent=null, aboutCorrespAuthor=null), CN=AuthorExt(id=1166064216118584095, tenantId=1045748351789510663, journalId=1155139928190095384, articleId=1159835834293740212, authorId=1166064215866925852, language=CN, stringName=顾圣华, firstName=null, middleName=null, lastName=null, prefix=null, suffix=null, authorComment=null, nameInitials=null, affiliation=null, department=null, xref=f, address=fShanghai Hydrological Station, Shanghai 200232, China, bio=null, bioImg=null, bioContent=null, aboutCorrespAuthor=null)}, companyList=null), Author(id=1166064216219247393, tenantId=1045748351789510663, journalId=1155139928190095384, articleId=1159835834293740212, orderNo=10, firstName=null, middleName=null, lastName=null, nameCn=null, orcid=null, stid=null, country=null, authorPic=null, dead=0, email=null, emailSecond=null, emailThird=null, correspondingAuthor=0, authorType=1, ext={EN=AuthorExt(id=1166064216357659427, tenantId=1045748351789510663, journalId=1155139928190095384, articleId=1159835834293740212, authorId=1166064216219247393, language=EN, stringName=X.L. Zhang, firstName=X.L., middleName=null, lastName=Zhang, prefix=null, suffix=null, authorComment=null, nameInitials=null, affiliation=null, department=null, xref=g, address=gShanghai Municipal Bureau of Urban Planning and Land Resources, Shanghai 200003, China, bio=null, bioImg=null, bioContent=null, aboutCorrespAuthor=null), CN=AuthorExt(id=1166064216470905636, tenantId=1045748351789510663, journalId=1155139928190095384, articleId=1159835834293740212, authorId=1166064216219247393, language=CN, stringName=张先林, firstName=null, middleName=null, lastName=null, prefix=null, suffix=null, authorComment=null, nameInitials=null, affiliation=null, department=null, xref=g, address=gShanghai Municipal Bureau of Urban Planning and Land Resources, Shanghai 200003, China, bio=null, bioImg=null, bioContent=null, aboutCorrespAuthor=null)}, companyList=null), Author(id=1166064216571568934, tenantId=1045748351789510663, journalId=1155139928190095384, articleId=1159835834293740212, orderNo=11, firstName=null, middleName=null, lastName=null, nameCn=null, orcid=null, stid=null, country=null, authorPic=null, dead=0, email=null, emailSecond=null, emailThird=null, correspondingAuthor=0, authorType=1, ext={EN=AuthorExt(id=1166064216705786664, tenantId=1045748351789510663, journalId=1155139928190095384, articleId=1159835834293740212, authorId=1166064216571568934, language=EN, stringName=H.M. Wang, firstName=H.M., middleName=null, lastName=Wang, prefix=null, suffix=null, authorComment=null, nameInitials=null, affiliation=null, department=null, xref=h, address=hShanghai Institute of Geological Survey, Shanghai 200072, China, bio=null, bioImg=null, bioContent=null, aboutCorrespAuthor=null), CN=AuthorExt(id=1166064216810644265, tenantId=1045748351789510663, journalId=1155139928190095384, articleId=1159835834293740212, authorId=1166064216571568934, language=CN, stringName=王寒梅, firstName=null, middleName=null, lastName=null, prefix=null, suffix=null, authorComment=null, nameInitials=null, affiliation=null, department=null, xref=h, address=hShanghai Institute of Geological Survey, Shanghai 200072, China, bio=null, bioImg=null, bioContent=null, aboutCorrespAuthor=null)}, companyList=null)] H.Q. Cheng , J.Y. Chen , Z.J. Chen , R.L. Ruan , G.Q. Xu , G. Zeng , J.R. Zhu , Z.J. Dai , X.Y. Chen , S.H. Gu , X.L. Zhang , H.M. Wang

    Nowadays, there has been a growing trend in the field of high-energy physics (HEP), in both its experimental and phenomenological studies, to incorporate machine learning (ML) and its specialized branch, deep learning (DL). This review paper provides a thorough illustration of these applications using different ML and DL approaches. The first part of the paper examines the basics of various particle physics types and establishes guidelines for assessing particle physics alongside the available learning models. Next, a detailed classification is provided for representing Jets that are reconstructed in high-energy collisions, mainly in proton-proton collisions at well-defined beam energies. This section covers various datasets, preprocessing techniques, and feature extraction and selection methods. The presented techniques can be applied to future hadron−hadron colliders (HHC), such as the high-luminosity LHC (HL-LHC) and the future circular collider−hadron−hadron (FCC-hh). The authors then explore several AI techniques analyses designed specifically for both image and point-cloud (PC) data in HEP. Additionally, a closer look is taken at the classification associated with Jet tagging in hadron collisions. In this review, various state-of-the-art (SOTA) techniques in ML and DL are examined, with a focus on their implications for HEP demands. More precisely, this discussion addresses various applications in extensive detail, such as Jet tagging, Jet tracking, and particle classification. The review concludes with an analysis of the current state of HEP using DL methodologies. It highlights the challenges and potential areas for future research, which are illustrated for each application.

  • Erratum
  • Research
    Erratum to ‘‘Modeling and Experimental Validation of the Electron Beam Selective Melting Process” [Engineering 3 (2017) 701–707]
    [Author(id=1166063305086394831, tenantId=1045748351789510663, journalId=1155139928190095384, articleId=1159834871336067777, orderNo=0, firstName=null, middleName=null, lastName=null, nameCn=null, orcid=null, stid=null, country=null, authorPic=null, dead=0, email=null, emailSecond=null, emailThird=null, correspondingAuthor=0, authorType=1, ext={EN=AuthorExt(id=1166063305249972690, tenantId=1045748351789510663, journalId=1155139928190095384, articleId=1159834871336067777, authorId=1166063305086394831, language=EN, stringName=Wentao Yan, firstName=Wentao, middleName=null, lastName=Yan, prefix=null, suffix=null, authorComment=null, nameInitials=null, affiliation=null, department=null, xref=a, b, address=aDepartment of Mechanical Engineering, Tsinghua University, Beijing 100084, China
    bDepartment of Mechanical Engineering, Northwestern University, Evanston, IL 60201, USA, bio=null, bioImg=null, bioContent=null, aboutCorrespAuthor=null), CN=AuthorExt(id=1166063305346441683, tenantId=1045748351789510663, journalId=1155139928190095384, articleId=1159834871336067777, authorId=1166063305086394831, language=CN, stringName=WentaoYan, firstName=null, middleName=null, lastName=null, prefix=null, suffix=null, authorComment=null, nameInitials=null, affiliation=null, department=null, xref=a, b, address=aDepartment of Mechanical Engineering, Tsinghua University, Beijing 100084, China
    bDepartment of Mechanical Engineering, Northwestern University, Evanston, IL 60201, USA, bio=null, bioImg=null, bioContent=null, aboutCorrespAuthor=null)}, companyList=null), Author(id=1166063305451299285, tenantId=1045748351789510663, journalId=1155139928190095384, articleId=1159834871336067777, orderNo=1, firstName=null, middleName=null, lastName=null, nameCn=null, orcid=null, stid=null, country=null, authorPic=null, dead=0, email=null, emailSecond=null, emailThird=null, correspondingAuthor=0, authorType=1, ext={EN=AuthorExt(id=1166063305585517015, tenantId=1045748351789510663, journalId=1155139928190095384, articleId=1159834871336067777, authorId=1166063305451299285, language=EN, stringName=Ya Qian, firstName=Ya, middleName=null, lastName=Qian, prefix=null, suffix=null, authorComment=null, nameInitials=null, affiliation=null, department=null, xref=a, address=aDepartment of Mechanical Engineering, Tsinghua University, Beijing 100084, China, bio=null, bioImg=null, bioContent=null, aboutCorrespAuthor=null), CN=AuthorExt(id=1166063305686180312, tenantId=1045748351789510663, journalId=1155139928190095384, articleId=1159834871336067777, authorId=1166063305451299285, language=CN, stringName=Ya Qian, firstName=null, middleName=null, lastName=null, prefix=null, suffix=null, authorComment=null, nameInitials=null, affiliation=null, department=null, xref=a, address=aDepartment of Mechanical Engineering, Tsinghua University, Beijing 100084, China, bio=null, bioImg=null, bioContent=null, aboutCorrespAuthor=null)}, companyList=null), Author(id=1166063305786843610, tenantId=1045748351789510663, journalId=1155139928190095384, articleId=1159834871336067777, orderNo=2, firstName=null, middleName=null, lastName=null, nameCn=null, orcid=null, stid=null, country=null, authorPic=null, dead=0, email=null, emailSecond=null, emailThird=null, correspondingAuthor=0, authorType=1, ext={EN=AuthorExt(id=1166063305916867036, tenantId=1045748351789510663, journalId=1155139928190095384, articleId=1159834871336067777, authorId=1166063305786843610, language=EN, stringName=Weixin Ma, firstName=Weixin, middleName=null, lastName=Ma, prefix=null, suffix=null, authorComment=null, nameInitials=null, affiliation=null, department=null, xref=c, address=cState Key Lab of Metal Matrix Composites, University of Michigan-Shanghai Jiao Tong University Joint Institute, Shanghai Jiao Tong University, Shanghai 200240, China, bio=null, bioImg=null, bioContent=null, aboutCorrespAuthor=null), CN=AuthorExt(id=1166063306017530333, tenantId=1045748351789510663, journalId=1155139928190095384, articleId=1159834871336067777, authorId=1166063305786843610, language=CN, stringName=Weixin Ma, firstName=null, middleName=null, lastName=null, prefix=null, suffix=null, authorComment=null, nameInitials=null, affiliation=null, department=null, xref=c, address=cState Key Lab of Metal Matrix Composites, University of Michigan-Shanghai Jiao Tong University Joint Institute, Shanghai Jiao Tong University, Shanghai 200240, China, bio=null, bioImg=null, bioContent=null, aboutCorrespAuthor=null)}, companyList=null), Author(id=1166063306122387935, tenantId=1045748351789510663, journalId=1155139928190095384, articleId=1159834871336067777, orderNo=3, firstName=null, middleName=null, lastName=null, nameCn=null, orcid=null, stid=null, country=null, authorPic=null, dead=0, email=null, emailSecond=null, emailThird=null, correspondingAuthor=0, authorType=1, ext={EN=AuthorExt(id=1166063306252411361, tenantId=1045748351789510663, journalId=1155139928190095384, articleId=1159834871336067777, authorId=1166063306122387935, language=EN, stringName=Bin Zhou, firstName=Bin, middleName=null, lastName=Zhou, prefix=null, suffix=null, authorComment=null, nameInitials=null, affiliation=null, department=null, xref=a, address=aDepartment of Mechanical Engineering, Tsinghua University, Beijing 100084, China, bio=null, bioImg=null, bioContent=null, aboutCorrespAuthor=null), CN=AuthorExt(id=1166063306353074658, tenantId=1045748351789510663, journalId=1155139928190095384, articleId=1159834871336067777, authorId=1166063306122387935, language=CN, stringName=Bin Zhou, firstName=null, middleName=null, lastName=null, prefix=null, suffix=null, authorComment=null, nameInitials=null, affiliation=null, department=null, xref=a, address=aDepartment of Mechanical Engineering, Tsinghua University, Beijing 100084, China, bio=null, bioImg=null, bioContent=null, aboutCorrespAuthor=null)}, companyList=null), Author(id=1166063306457932260, tenantId=1045748351789510663, journalId=1155139928190095384, articleId=1159834871336067777, orderNo=4, firstName=null, middleName=null, lastName=null, nameCn=null, orcid=null, stid=null, country=null, authorPic=null, dead=0, email=null, emailSecond=null, emailThird=null, correspondingAuthor=0, authorType=1, ext={EN=AuthorExt(id=1166063306587955686, tenantId=1045748351789510663, journalId=1155139928190095384, articleId=1159834871336067777, authorId=1166063306457932260, language=EN, stringName=Yongxing Shen, firstName=Yongxing, middleName=null, lastName=Shen, prefix=null, suffix=null, authorComment=null, nameInitials=null, affiliation=null, department=null, xref=c, address=cState Key Lab of Metal Matrix Composites, University of Michigan-Shanghai Jiao Tong University Joint Institute, Shanghai Jiao Tong University, Shanghai 200240, China, bio=null, bioImg=null, bioContent=null, aboutCorrespAuthor=null), CN=AuthorExt(id=1166063306688618983, tenantId=1045748351789510663, journalId=1155139928190095384, articleId=1159834871336067777, authorId=1166063306457932260, language=CN, stringName=Yongxing Shen, firstName=null, middleName=null, lastName=null, prefix=null, suffix=null, authorComment=null, nameInitials=null, affiliation=null, department=null, xref=c, address=cState Key Lab of Metal Matrix Composites, University of Michigan-Shanghai Jiao Tong University Joint Institute, Shanghai Jiao Tong University, Shanghai 200240, China, bio=null, bioImg=null, bioContent=null, aboutCorrespAuthor=null)}, companyList=null), Author(id=1166063306793476585, tenantId=1045748351789510663, journalId=1155139928190095384, articleId=1159834871336067777, orderNo=5, firstName=null, middleName=null, lastName=null, nameCn=null, orcid=null, stid=null, country=null, authorPic=null, dead=0, email=linfeng@tsinghua.edu.cn, emailSecond=null, emailThird=null, correspondingAuthor=1, authorType=1, ext={EN=AuthorExt(id=1166063306923500011, tenantId=1045748351789510663, journalId=1155139928190095384, articleId=1159834871336067777, authorId=1166063306793476585, language=EN, stringName=Feng Lin, firstName=Feng, middleName=null, lastName=Lin, prefix=null, suffix=null, authorComment=null, nameInitials=null, affiliation=null, department=null, xref=a, *, address=aDepartment of Mechanical Engineering, Tsinghua University, Beijing 100084, China, bio=null, bioImg=null, bioContent=null, aboutCorrespAuthor=null), CN=AuthorExt(id=1166063307028357612, tenantId=1045748351789510663, journalId=1155139928190095384, articleId=1159834871336067777, authorId=1166063306793476585, language=CN, stringName=Feng Lin, firstName=null, middleName=null, lastName=null, prefix=null, suffix=null, authorComment=null, nameInitials=null, affiliation=null, department=null, xref=a, *, address=aDepartment of Mechanical Engineering, Tsinghua University, Beijing 100084, China, bio=null, bioImg=null, bioContent=null, aboutCorrespAuthor=null)}, companyList=null)]
    Wentao Yan , Ya Qian , Weixin Ma , Bin Zhou , Yongxing Shen , Feng Lin

    Nowadays, there has been a growing trend in the field of high-energy physics (HEP), in both its experimental and phenomenological studies, to incorporate machine learning (ML) and its specialized branch, deep learning (DL). This review paper provides a thorough illustration of these applications using different ML and DL approaches. The first part of the paper examines the basics of various particle physics types and establishes guidelines for assessing particle physics alongside the available learning models. Next, a detailed classification is provided for representing Jets that are reconstructed in high-energy collisions, mainly in proton-proton collisions at well-defined beam energies. This section covers various datasets, preprocessing techniques, and feature extraction and selection methods. The presented techniques can be applied to future hadron−hadron colliders (HHC), such as the high-luminosity LHC (HL-LHC) and the future circular collider−hadron−hadron (FCC-hh). The authors then explore several AI techniques analyses designed specifically for both image and point-cloud (PC) data in HEP. Additionally, a closer look is taken at the classification associated with Jet tagging in hadron collisions. In this review, various state-of-the-art (SOTA) techniques in ML and DL are examined, with a focus on their implications for HEP demands. More precisely, this discussion addresses various applications in extensive detail, such as Jet tagging, Jet tracking, and particle classification. The review concludes with an analysis of the current state of HEP using DL methodologies. It highlights the challenges and potential areas for future research, which are illustrated for each application.